Ajouter une clé étrangère dans un type complexe
Pourquoi et quand exécuter cette tâche
Lorsque vous définissez un type complexe, vous pouvez ajouter un élément de clé étrangère dans le type complexe. Dans ce cas, tout élément ou entité utilisant ce type complexe ou un type complexe étendant ce type complexe peut réutiliser la clé étrangère.
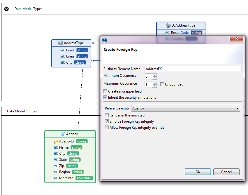
L'exemple suivant montre comment ajouter une clé étrangère AddressFK au type complexe AddressType créé dans Ajouter des éléments de type complexe à des entités étendu par EUAddressType et USAddressType.
Procédure
Résultats
Lorsque vous ajoutez un élément de clé étrangère à un type complexe, tout élément ou entité utilisant ce type complexe ou utilisant des types complexes étendant ce type complexe peut réutiliser également la clé étrangère.
Par exemple, vous avez une entité Region dans le modèle de données DStar et vous souhaitez ajouter un élément de type complexe AddressType à l'entité Region. La clé étrangère AddressFK sera réutilisée.

Si vous ajoutez un nouvel élément de type EUAddressType à l'entité Region, la clé étrangère AddressFK est également réutilisée.
