Accéder au contenu principal Passer au contenu complémentaire

Effectuer le suivi d'un lignage de données

Visualisez un KBI (Key Business Indicator, indicateur métier clé) ou d'un KPI (Key Performance Indicator, indicateur clé de performance) trouvé dans un rapport et comprenez d'où viennent les données et comment elles ont été traitées.

Avant de commencer

Un rôle d'objet ayant la fonctionnalité Metadata Viewing (Visualisation de métadonnées) vous a été attribué.

Procédure

  1. Ouvrez la page de l'objet.
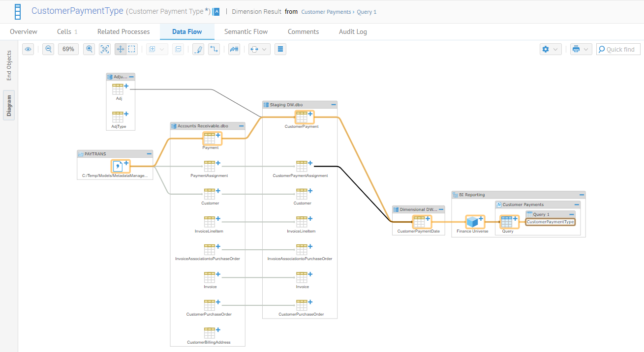
  2. Cliquez sur l'onglet Data Flow.
  3. Sélectionnez Data Lineage (Lignage des données) dans la liste Type.
  4. Cliquez sur l'onglet End Objects (Objets de fin) pour ouvrir le rapport détaillé de lignage au niveau de la colonne.
    Par exemple, vous voulez savoir comment Customer Payment Type qui apparaît dans le rapport Customer Payments a été traité pour garantir l'exactitude de cet indicateur. Voici la liste des objets source.
  5. Cliquez sur l'onglet Diagram (Diagramme) pour ouvrir la vue graphique du lignage.
    Dans cet exemple, vous pouvez analyser le parcours des données depuis leur source.

Cette page vous a-t-elle aidé ?

Si vous rencontrez des problèmes sur cette page ou dans son contenu – une faute de frappe, une étape manquante ou une erreur technique – faites-le-nous savoir.