メイン コンテンツをスキップする 補完的コンテンツへスキップ

データ来歴をトレース

レポートで見つかったKBIやKPIをトレースし、データの出所と処理方法について理解します。

始める前に

少なくとも[Metadata Viewing] (メタデータの表示)機能を持つオブジェクトロールが割り当てられていること。

手順

  1. オブジェクトページを開きます。
  2. [Data Flow] (データフロー)タブをクリックします。
  3. [Type] (タイプ)リストで[Data Lineage] (データ来歴)を選択します。
  4. [End Objects] (終了ブジェクト)タブをクリックし、詳細カラムレベルの来歴レポートを開きます。
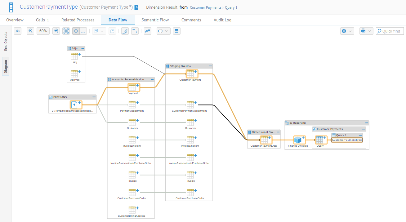
    たとえば、Customer Payments (顧客の支払い)というレポート内のCustomer Payment Type (顧客の支払いタイプ)がどのように処理されてこのインジケーターの精度を保証するのか、そのしくみを知る必要があるとします。ソースオブジェクトのリストは次のとおりです。
  5. [Diagram] (図)タブをクリックし、来歴のグラフィカルビューを開きます。
    この例では、ソースからのデータの経路を分析できます。

このページは役に立ちましたか?

このページまたはコンテンツにタイポ、ステップの省略、技術的エラーなどの問題が見つかった場合はお知らせください。