Skip to main content Skip to complementary content

Tracing a data lineage

Trace a KBI or KPI found in a report and understand where the data comes from and how it was processed.

Before you begin

You have been assigned an object role with at least the Metadata Viewing capability.

Procedure

  1. Open the object page.
  2. Click the Data Flow tab.
  3. Select Data Lineage from the Type list.
  4. Click the End Objects tab to open the detailed column level lineage report.
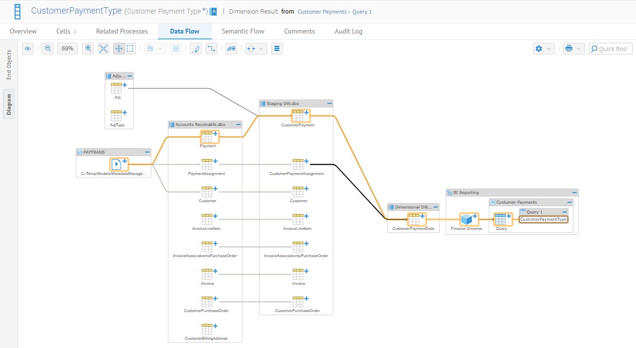
    For example, you need to know how Customer Payment Type in the Customer Payments report was processed to certify the accuracy of this indicator. Here is the list of the source objects.
  5. Click the Diagram tab to open a graphical view of the lineage.
    In this example, you can analyze the journey of the data from the source.

Did this page help you?

If you find any issues with this page or its content – a typo, a missing step, or a technical error – please let us know!