Accéder au contenu principal Passer au contenu complémentaire

Ajouter une clé étrangère dans un type complexe

Availability-noteDéprécié·e

Pourquoi et quand exécuter cette tâche

Lorsque vous définissez un type complexe, vous pouvez ajouter un élément de clé étrangère dans le type complexe. Dans ce cas, tout élément ou entité utilisant ce type complexe ou un type complexe étendant ce type complexe peut réutiliser la clé étrangère.

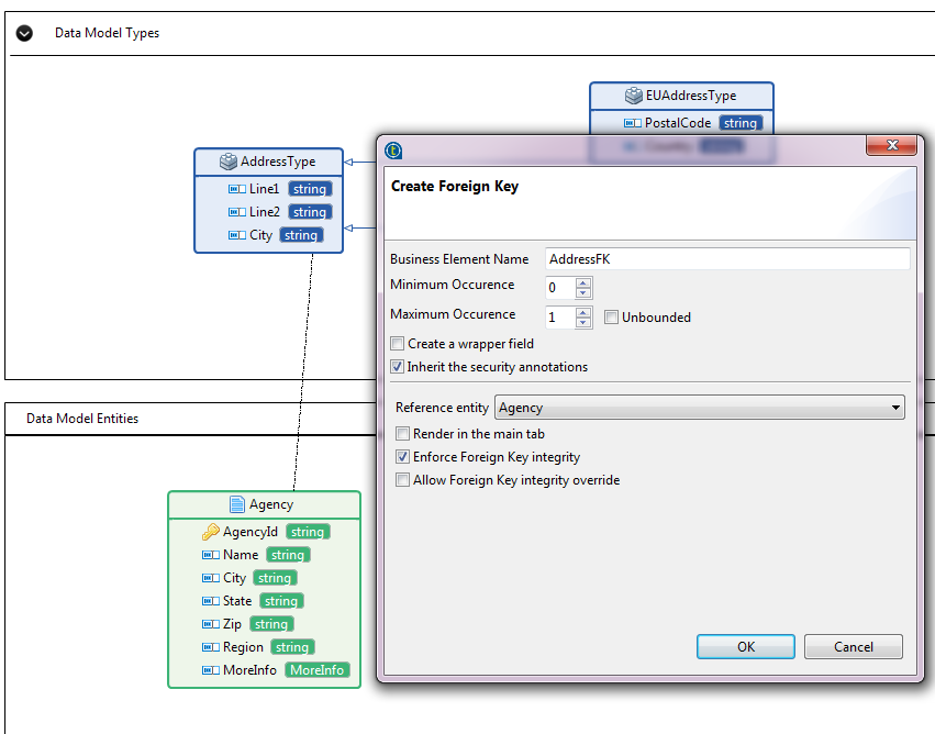
L'exemple suivant vous présente comment ajouter une clé étrangère AddressFK au type complexe AddressType créé dans Ajouter des éléments de type complexe à des entités étendu par EUAddressType et USAddressType.

Procédure

  1. Dans la Palette, cliquez sur Foreign Key.
  2. Dans la zone Data Model Types, cliquez sur le type complexe source auquel ajouter l’élément de clé étrangère, maintenez le clic jusqu'à ce que le lien atteigne l'entité cible.
    Si l'entité cible est trop loin pour être accessible par le lien, vous pouvez d'abord cliquer sur le type complexe source et relâcher le clic dans la zone blanche. Dans ce cas, l'entité cible doit être sélectionnée dans la liste Reference entity.
    Une boîte de dialogue s'ouvre.
  3. Saisissez un nom pour l'élément de clé étrangère. Dans cet exemple, saisissez AddressFK.
  4. Cliquez sur OK pour fermer cette boîte de dialogue.
    L'élément de clé étrangère est ajouté au type complexe AddressType.

Résultats

Lorsque vous ajoutez un élément de clé étrangère à un type complexe, tout élément ou entité utilisant ce type complexe ou utilisant des types complexes étendant ce type complexe peut réutiliser également la clé étrangère.

Par exemple, vous avez une entité Region dans le modèle de données DStar et vous souhaitez ajouter un élément de type complexe AddressType à l'entité Region. La clé étrangère AddressFK sera réutilisée.

Si vous ajoutez un nouvel élément de type EUAddressType à l'entité Region, la clé étrangère AddressFK est également réutilisée.

Cette page vous a-t-elle aidé ?

Si vous rencontrez des problèmes sur cette page ou dans son contenu – une faute de frappe, une étape manquante ou une erreur technique – faites-le-nous savoir.