複合型に外部キーを追加する
このタスクについて
複合型を定義する時に、複合型に外部キーエレメントを追加できます。この場合、この複合型を使用する、またはこの複合型を拡張する複合型を使用するエンティティまたはエレメントは、外部キーを再利用できます。
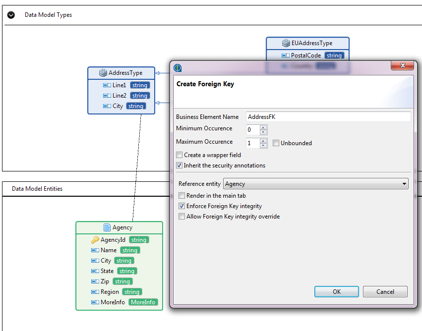
以下のサンプルは、EUAddressTypeとUSAddressTypeで拡張されたエンティティに対する複合型エレメントの追加で作成された複合型AddressTypeに外部キーAddressFKを追加する方法を説明しています。
手順
タスクの結果
複合型に外部キーエレメントを追加すると、この複合型を使用する、またはこの複合型を拡張する複合型を使用するエレメントまたはエンティティは、外部キーも再利用します。
たとえば、DStarデータモデル内にRegionエンティティがあり、複合型AddressTypeの新しいエレメントをRegionエンティティに追加するとします。外部キーAddressFKが再利用されます。

EUAddressTypeの新しいエレメントをRegionエンティティに追加すると、外部キーAddressFKも再利用されます。
