Accéder au contenu principal Passer au contenu complémentaire

Résoudre des conflits dans des éditeurs de comparaison

Pourquoi et quand exécuter cette tâche

Selon la nature de l'élément d'un projet en conflit, le Studio Talend propose l'un des types d'éditeurs de conflits suivants pour que vous puissiez comparer graphiquement les changements effectués sur l'élément d'un projet entre les deux branches :
  • l'éditeur Job Compare, si l'élément du projet en conflit est un Job, un Joblet, une Route, une Routelet ou un scénario de test.

  • l'éditeur EMF Compare (Eclipse Modeling Framework), si l’élément en conflit est un groupe de contextes, une connexion à une base de données, un élément dans les paramètres du projet ou une analyse, si votre Studio Talend supporte le profiling de données.

  • l'éditeur Text Compare, si l'élément en conflit est un fichier texte, une routine, un bean, un script de Job ou un script SQL.

Pour ouvrir un éditeur de comparaison, cliquez-droit sur un élément de projet en conflit dans la vue Conflicts Navigator et sélectionnez Resolve in editor dans le menu contextuel.

Après avoir résolu les conflits dans un éditeur, marquez les conflits comme étant résolus et fermez l’éditeur pour continuer votre précédente opération sur la branche.

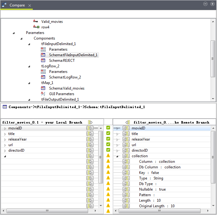
Éditeur Job Compare

La partie supérieure de l'éditeur Job Compare affiche une vue en arborescence qui présente tous les éléments de création et de paramètres du Job sur lesquels des conflits se sont produits. Un indicateur rouge foncé s'affiche sur l'icône de chaque élément en conflit.

Dans cette vue, vous pouvez développer chaque nœud et sélectionner l’élément en conflit pour examiner les détails de ces conflits.

La partie inférieure affiche une vue de comparaison qui présente tous les détails des différentes versions de l'élément sélectionné. Dans cette vue comparative :

  • lorsqu'un élément de création, comme un composant ou une connexion, est sélectionné dans la vue supérieure, l'élément est graphiquement mis en évidence.
  • lorsqu'un élément de paramètre, comme le schéma d'un composant, est sélectionné dans la vue supérieure, un signe d'avertissement jaune vous indique chaque paramètre en conflit de cet élément, comme une colonne du schéma.
Éditeur Job Compare.

Dans l'éditeur Job Compare, vous pouvez résoudre les conflits du Job complet, tous les conflits des éléments de création ou des éléments de paramètres en une fois, ou vous pouvez résoudre les conflits sur des éléments individuels, des paramètres ou des propriétés de paramètres, séparément.

Lorsque vous résolvez des conflits dans le Job complet :

  • pour accepter la version de la branche de travail, cliquez-droit sur Job Designs Unit dans la vue supérieure et sélectionnez Accept mine (Accepter ma version) dans le menu contextuel, ou sélectionnez Job Designs Unit dans la vue supérieure et cliquez sur Accept mine (Accepter ma version) dans la vue comparative.
  • pour accepter la version de l'autre branche, cliquez-droit sur Job Designs Unit dans la vue supérieure et sélectionnez Accept theirs (Accepter leur version) dans le menu contextuel, ou sélectionnez Job Designs Unit dans la vue supérieure et cliquez sur Accept theirs (Accepter leur version) dans la vue comparative.

Lorsque vous résolvez des conflits sur tous les éléments sous un nœud :

  • Pour accepter la version de la branche de travail, cliquez-droit sur le nœud dans la vue supérieure et sélectionnez Accept mine (Accepter ma version) dans le menu contextuel, ou sélectionnez le nœud de la vue supérieure et cliquez sur Accept mine (Accepter ma version) dans la vue comparative.
  • Pour accepter la version de l'autre branche, cliquez-droit sur le nœud dans la vue supérieure et sélectionnez Accept theirs (Accepter leur version) dans le menu contextuel, ou sélectionnez le nœud de la vue supérieure et cliquez sur Accept theirs (Accepter leur version) dans la vue comparative.

Lorsque vous résolvez des conflits sur un élément :

  • Pour accepter la version de la branche de travail, cliquez-droit sur l'élément en conflit dans la vue supérieure et sélectionnez Accept mine (Accepter ma version) dans le menu contextuel, ou sélectionnez l'élément dans la vue supérieure et cliquez sur Accept mine (Accepter ma version) dans la vue de comparaison.
  • Pour accepter la version de l'autre branche, cliquez-droit sur l'élément en conflit dans la vue supérieure et sélectionnez Accept theirs (Accepter leur version) dans le menu contextuel, ou sélectionnez l'élément dans la vue supérieure et cliquez sur Accept theirs (Accepter leur version) dans la vue de comparaison.
Note InformationsRemarque :

Lorsque vous essayez d'accepter la version d'une connexion de l'autre branche :

  • si les composants d'entrée et de sortie à travers la connexion sont différents sur la branche de travail et sur l'autre branche, il vous sera demandé d'accepter le Job complet de l'autre branche.

    Cependant, ce n'est pas obligatoire, - vous pouvez essayer d'accepter les composants et les paramètres de connexion individuellement d'abord.

  • si le composant d'entrée ou le composant de sortie de la connexion ne peut être redirigé vers le nouveau composant d'entrée ou de sortie, il vous sera demandé d'accepter le Job complet de l'autre branche.

    Cependant, ce n'est pas obligatoire, vous pouvez essayer d'accepter les composants et les paramètres de connexion individuellement d'abord.

  • si le composant d'entrée ou le composant de sortie n'existe pas dans la branche de travail, il vous sera demandé d'accepter le composant d'abord.

Lorsque vous résolvez des conflits sur un paramètre ou une propriété de paramètre :

  • Pour accepter la version de la branche de travail, cliquez sur l'icône Accept my parameter (Accepter mon paramètre) de ce paramètre ou de cette propriété dans la vue de comparaison.
  • Pour accepter la version de l'autre branche, cliquez sur l'icône Accept their parameter (Accepter leur paramètre) de ce paramètre ou de cette propriété dans la vue de comparaison.

Vous pouvez modifier les paramètres et propriétés de paramètres manuellement pour la branche de travail, dans la vue de comparaison. Pour cela :

Procédure

  1. Sélectionnez l'élément de paramètre concerné, dans la vue supérieure, pour afficher les paramètres sous cet élément, dans la vue comparative.
  2. Pour modifier un paramètre, cliquez dans la vue de comparaison, pour que le bouton ... s'affiche à côté de ce paramètre.
    Pour modifier une propriété d'un paramètre, développez le paramètre et cliquez sur la propriété à modifier pour afficher un bouton ... à côté de cet élément.
  3. Cliquez sur le bouton ... pour ouvrir une boîte de dialogue.
  4. Effectuez vos modifications puis cliquez sur OK pour fermer la boîte de dialogue.

Résultats

Lorsque les conflits sur un élément sont résolus, l'indicateur de conflit sur l'icône de l'élément dans la vue supérieure et les signes de conflit dans la vue de comparaison deviennent verts.

Note InformationsAvertissement :

Après avoir résolu des conflits dans l'éditeur de conflits, assurez-vous de sauvegarder vos modifications.

Notez que si un élément du référentiel centralisé, un groupe de contextes, un fichier ou une connexion à une base de données défini(e) dans le référentiel par exemple, est appelé(e) par un Job, résoudre des conflits pour ce Job dans l'éditeur Job Compare ne met pas automatiquement à jour l'élément du référentiel correspondant. Lorsque vous ouvrez le Job dans la perspective Integration , il vous sera demandé si vous souhaitez le mettre à jour.

Éditeur EMF Compare

Pourquoi et quand exécuter cette tâche

La partie supérieure de l'éditeur EMF Compare donne une vue d'ensemble des différences détectées entre les deux branches. La partie inférieure est une vue de comparaison qui affiche les différentes versions de l’élément sélectionné entre les deux branches.

Éditeur EMF Compare.
Pour examiner et résoudre des conflits :
  • Cliquez sur Browse down (Parcourir vers le bas) et Browse up (Parcourir vers le haut) pour naviguer à travers les différences détectées. Les détails de l'élément sélectionné s'affichent dans la vue de comparaison.
  • Cliquez sur Accept selected (Accepter la sélection) pour accepter uniquement le changement actuellement sélectionné, ou sur Reject selected (Rejeter la sélection) pour rejeter uniquement le changement actuellement sélectionné.
  • Cliquez sur Accept all (Tout accepter) pour accepter tous les changements non conflictuels en même temps, ou sur Reject all (Tout rejeter) pour rejeter tous les changements non conflictuels en même temps.
  • Click the Copy all button to copy all the shown changes, or the Copy selected button to copy the selected change, from right to left.

Les changements acceptés sont affichés avec une icône Accepted change (Modification acceptée) et les changements rejetés sont affichés avec une icône Rejected change (Modification rejetée).

Note InformationsAvertissement : Après avoir résolu des conflits dans l'éditeur de conflits, assurez-vous de sauvegarder vos modifications.

Notez que si un élément du référentiel centralisé, un groupe de contextes, un fichier ou une connexion à une base de données défini(e) dans le référentiel par exemple, est appelé(e) par un Job, résoudre des conflits pour ce Job dans l'éditeur EMF Compare ne met pas automatiquement à jour le Job correspondant. Lorsque vous ouvrez le Job dans la perspective Integration, il vous sera demandé si vous souhaitez le mettre à jour.

Éditeur Text Compare

Pourquoi et quand exécuter cette tâche

L'éditeur Text Compare est une vue de comparaison à deux panneaux qui affiche les différentes versions d'un élément textuel de projet entre les deux branches.

Éditeur Text Compare.
Pour examiner et résoudre des conflits :
  • Cliquez sur Show ancestry pour ouvrir le panneau d'ascendance, qui affiche la version de l'ascendance des versions comparées si elles sont détectées. Ce bouton est uniquement disponible pour une comparaison à trois volets.
  • Cliquez sur Toggle comparison mode (Activer le mode de comparaison) pour passer de la comparaison à deux volets (qui ignore l'ancienne version) à la comparaison à trois volets.
  • Click the Copy all button to copy all the shown changes, or the Copy selected button to copy the selected change, from right to left.
  • Cliquez sur Browse down (Parcourir vers le bas) et Browse up (Parcourir vers le haut) pour naviguer à travers les différences.
  • Cliquez sur Browse down (Parcourir vers le bas) et Browse up (Parcourir vers le haut) pour naviguer à travers les modifications.
  • Vous pouvez également modifier directement le texte dans le panneau de gauche pour effectuer les changements dans la version de la branche actuelle.
Note InformationsAvertissement : Après avoir résolu des conflits dans l'éditeur de conflits, enregistrez vos modifications.

Notez que si un élément du référentiel centralisé, une routine, un bean, un script de Job, ou un script SQL défini·e dans le référentiel par exemple, est appelé·e par un Job, résoudre des conflits pour cet élément du référentiel dans l'éditeur Text Compare ne met pas automatiquement à jour le Job correspondant. Lorsque vous ouvrez le Job dans la perspective Integration , il vous sera demandé si vous souhaitez le mettre à jour.

Cette page vous a-t-elle aidé ?

Si vous rencontrez des problèmes sur cette page ou dans son contenu – une faute de frappe, une étape manquante ou une erreur technique – faites-le-nous savoir.