Parcourir la Vue graphique d'un modèle de données
Dans l'éditeur du modèle de données, cliquez sur l'onglet Design pour passer à la Vue graphique du modèle de données.
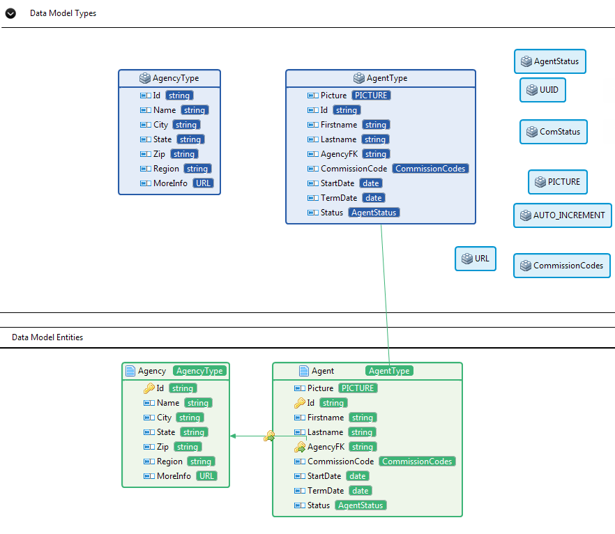
Cette Vue présente le modèle de données au format graphique, affichant les types personnalisés et complexes dans la zone supérieure et les entités du modèle de données dans la partie inférieure.

Vous pouvez zoomer ou dézoomer dans la Vue graphique en cliquant sur les boutons et
.
Dans la zone Data Model Types, chaque type complexe est représenté par un rectangle.
Dans la zone Data Model Entities, chaque entité est représentée par un rectangle, avec ses attributs et les types d'attributs. Les relations entre les entités sont représentées par des liens entre elles, avec une icône de clé et une flèche verte .
Dans la zone Data Model Entities, chaque fois que vous cliquez sur un type complexe, un lien est affiché, pointant vers la représentation du type complexe dans la zone Data Model Types, ce qui vous permet d'apprendre la définition du type complexe.


Vous pouvez personnaliser la disposition de la vue graphique. Pour des informations détaillées, consultez Personnaliser la disposition de la vue graphique.
La vue graphique d'un modèle de données peut être sauvegardée en tant que fichier image. Pour des informations détaillées, consultez Sauvegarder la vue graphique d'un modèle de données en tant que fichier image.
Vous pouvez également consulter la vue structurelle d'un modèle de données. Pour des informations détaillées, consultez Consulter la vue structurelle d'un modèle de données.