Accéder au contenu principal Passer au contenu complémentaire

Mapper les éléments pour votre Job d'intégration de données

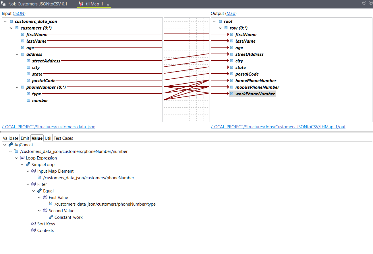
Configurez la map générée dans la procédure précédente.

Procédure

  1. Glissez l'élément d'entrée customers sur l'élément de sortie row.

    Les éléments firstName, lastName et age sont automatiquement mappés et une fonction SimpleLoop avec une référence à l'élément d'entrée customers est ajoutée dans l'onglet Loop sur l'élément de sortie row.

    L'expression de boucle indique que la map doit produire une ligne dans la sortie pour chaque itération de l'élément customers dans l'entrée. Pour plus d'informations, consultez Expressions Loop (de boucle).
  2. Glissez-déposez les éléments d'entrée streetAddress, city, state et postalCode dans les éléments de sortie correspondants.
  3. Glissez-déposez une expression AgConcat sur l'élément de sortie homePhoneNumber.
  4. Glissez l'élément d'entrée number sur la fonction AgConcat.
    Cela est requis car il y a plusieurs éléments number pour chaque customers et vous devez créer une seule sortie depuis ceux-ci.
    Une expression d'itération utilisant la boucle d'entrée phoneNumber est générée.
  5. Glissez-déposez une fonction Equal sur l'argument Filter de la fonction SimpleLoop.
  6. Glissez l'élément d'entrée type sur l'argument First Value.
  7. Glissez-déposez une fonction Constant sur l'argument Second Value, puis double-cliquez dessus et saisissez home dans le champ Value et cliquez sur OK.
    Ce filtre vous permet de spécifier que l'élément homePhoneNumber doit retourner la valeur de l'élément d'entrée number dans les itérations où la valeur de type est égale à home.
  8. Cliquez-droit sur la fonction AgConcat et sélectionnez Copy pour copier l'expression entière.
  9. Cliquez-droit sur la sortie mobilePhoneNumber et sélectionnez Paste.
    L'expression AgConcat est copiée dans l'onglet Value de l'élément mobilePhoneNumber.
  10. Cliquez-droit sur AgConcat et cliquez sur Expand All pour voir l'expression complète, puis double-cliquez sur la fonction Constant et modifiez la valeur à mobile.
  11. Répétez les étapes précédentes pour copier l'expression AgConcat dans l'élément de sortie workPhoneNumber et modifiez la valeur de l'expression Constant à work.
  12. Sauvegardez votre map.

Résultats

Vos éléments sont à présent mappés.
Vous pouvez utiliser l'option Test Run pour tester la sortie et retournez à votre Job pour l'exécuter. La sortie doit ressembler à ceci, avec les données d'entrée d'échantillon :
John,Smith,25,21 2nd Street,New York,NY,10021,202-555-0109,202-555-0181,
Jane,Doe,31,19 4th Street,New York,NY,10021,202-555-0178,202-555-0123,202-555-0163

Cette page vous a-t-elle aidé ?

Si vous rencontrez des problèmes sur cette page ou dans son contenu – une faute de frappe, une étape manquante ou une erreur technique – faites-le-nous savoir.