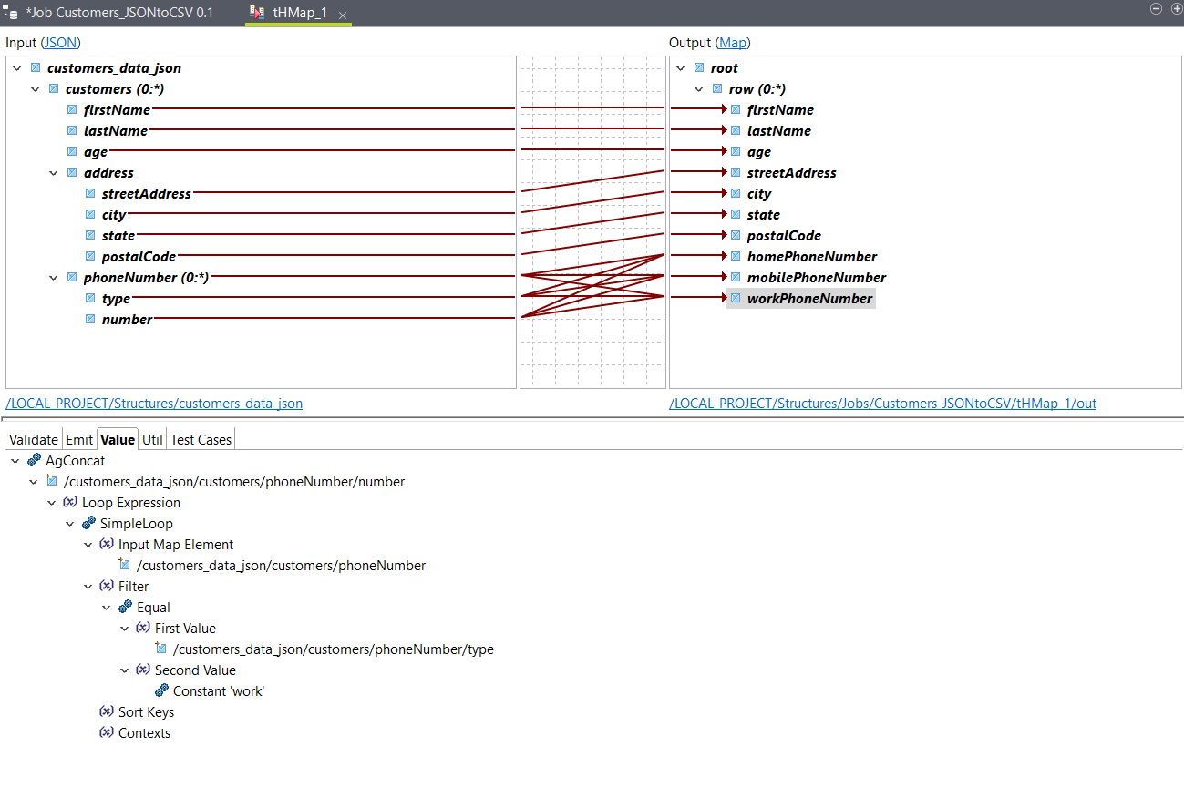
Data Integrationジョブ用にエレメントをマッピング
前のステップで生成したマップを設定します。
手順
タスクの結果

出力をテストする場合は[Test Run] (テスト実行)オプションを使います。その後、ジョブに戻って実行します。サンプル入力データを使った出力は次のようになります:
John,Smith,25,21 2nd Street,New York,NY,10021,202-555-0109,202-555-0181,
Jane,Doe,31,19 4th Street,New York,NY,10021,202-555-0178,202-555-0123,202-555-0163