Accéder au contenu principal Passer au contenu complémentaire

Analyse d'impact

L'analyse d'impact permet d'identifier tous les Jobs utilisant les éléments centralisés dans la vue Repository qui seront impactés par une modification des paramètres de ces éléments.

L'analyse d'impact analyse également le flux de données de chaque Job listé, pour afficher tous les composants et toutes les étapes par lesquelles est passé le flux de données, ainsi que les transformations effectuées sur les données du composant source au composant cible.

L'exemple ci-dessous montre une analyse d'impact réalisée sur un élément de connexion à la base de données stocké sous le nœud Metadata dans la vue Repository.

Pour analyser le flux de données de chaque Job listé depuis le composant source au composant cible, procédez comme suit :

Procédure

  1. Dans la vue Repository, développez le nœud Metadata et parcourez jusqu'à l'entrée de la métadonnée que vous souhaitez analyser. Dans cet exemple, il s'agit d'employees sous la connexion à la base de données mysql.
  2. Cliquez-droit sur l'entrée et sélectionnez Impact Analysis.
    Une barre de progression indique le processus de vérification pour tous les Jobs utilisant les paramètres modifiés de métadonnées. La vue Impact Analysis s'affiche dans le Studio Talend pour lister tous les Jobs utilisant l'entrée de la métadonnée sélectionnée. Les noms des connexions à la base de données et les tables sélectionnés s'affichent par défaut dans les champs correspondants.
    Vue Impact Analysis (Analyse d'impact).
    Note InformationsRemarque : Vous pouvez également ouvrir cette vue si vous sélectionnez Window > Show View > Talend > Impact Analysis.
  3. Cliquez-droit sur un Job listé et sélectionnez une action à effectuer :
    • Open Job ouvre le Job correspondant dans l'espace de travail du Studio Talend.
    • Expand/Collapse développe ou réduit tous les éléments du Job sélectionné.
    De cette façon, vous obtenez une vue d'ensemble des Jobs utilisant l'entrée de la métadonnée sélectionnée.
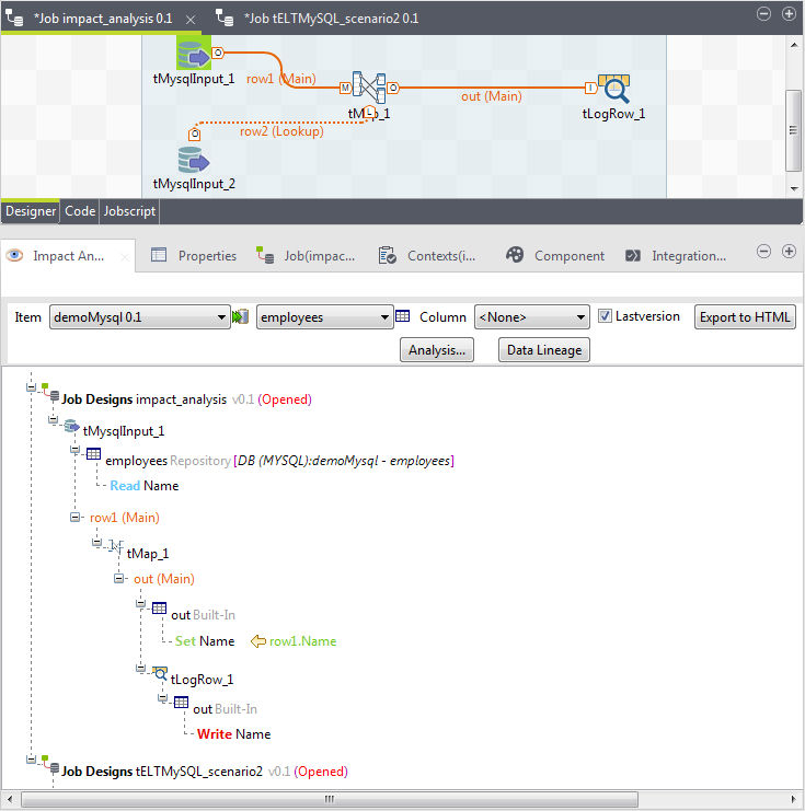
  4. Dans la liste Column, sélectionnez le nom de la colonne dans laquelle vous voulez analyser le flux de données depuis la source des données (composant d'entrée), ainsi que les différents composants et étapes, jusqu'à la destination des données (composant de sortie), la colonne Name dans cet exemple.
    Note InformationsRemarque : La case Last version est cochée par défaut. Cette option vous permet de sélectionner la dernière version de votre Job plutôt que d'afficher toutes les versions du Job dans les résultats de l'analyse.
  5. Cliquez sur Analysis....
    Une barre de progression s'affiche pour montrer l'avancée du processus d'analyse. Les résultats de l'analyse s'affichent dans la vue.

Résultats

Note InformationsRemarque : Autrement, vous pouvez directement cliquer-droit sur une colonne spécifique dans la vue Repository et sélectionner Impact Analysis dans le menu contextuel afin d'afficher les résultats de l'analyse de cette colonne dans la vue Impact Analysis.
Résultats d'analyse dans la vue Impact Analysis (Analyse d'impact).

Les résultats de l'analyse d'impact affichent les composants et les transformations à travers lesquels les données de la colonne source Name sont passées, avant de les écrire dans la colonne de sortie Name.

Cette page vous a-t-elle aidé ?

Si vous rencontrez des problèmes sur cette page ou dans son contenu – une faute de frappe, une étape manquante ou une erreur technique – faites-le-nous savoir.