Accéder au contenu principal

Parcourir la Vue graphique d'un modèle de données

Availability-noteDéprécié·e

Dans l'éditeur du modèle de données, cliquez sur l'onglet Design pour passer à la Vue graphique du modèle de données.

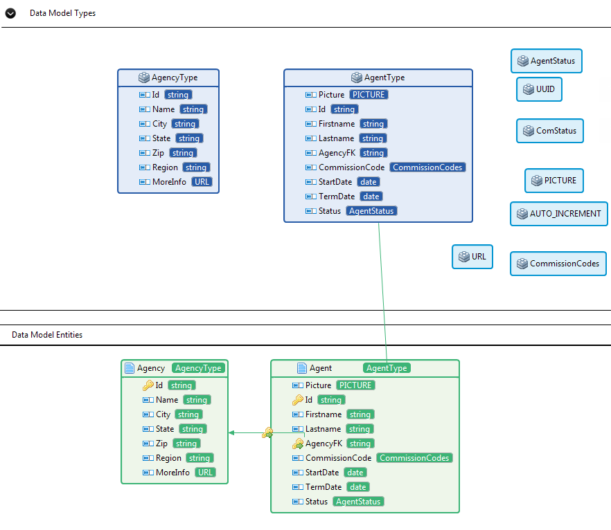
Cette Vue présente le modèle de données au format graphique, affichant les types personnalisés et complexes dans la zone supérieure et les entités du modèle de données dans la partie inférieure.

Vous pouvez zoomer ou dézoomer dans la Vue graphique en cliquant sur les boutons et .

Dans la zone Data Model Types, chaque type complexe est représenté par un rectangle.

Dans la zone Data Model Entities, chaque entité est représentée par un rectangle, avec ses attributs et les types d'attributs. Les relations entre les entités sont représentées par des liens entre elles, avec une icône de clé et une flèche verte .

Dans la zone Data Model Entities, chaque fois que vous cliquez sur un type complexe, un lien est affiché, pointant vers la représentation du type complexe dans la zone Data Model Types, ce qui vous permet d'apprendre la définition du type complexe.

Dans la zone Data Model Entities, si deux entités reliées sont loin l'une de l'autre, chaque fois que vous passez le curseur sur le lien entre ces entités, le lien et les deux entités sont mis en surbrillance et une infobulle affiche les informations des entités From et To. De plus, si vous cliquez sur l'icône à côté d'une entité, dans l'infobulle, vous passez à l'entité correspondante directement.

Vous pouvez personnaliser la disposition de la vue graphique. Pour des informations détaillées, consultez Personnaliser la disposition de la vue graphique.

La vue graphique d'un modèle de données peut être sauvegardée en tant que fichier image. Pour des informations détaillées, consultez Sauvegarder la vue graphique d'un modèle de données en tant que fichier image.

Vous pouvez également consulter la vue structurelle d'un modèle de données. Pour des informations détaillées, consultez Consulter la vue structurelle d'un modèle de données.

Cette page vous a-t-elle aidé ?

Si vous rencontrez des problèmes sur cette page ou dans son contenu – une faute de frappe, une étape manquante ou une erreur technique – faites-le-nous savoir.