Accéder au contenu principal Passer au contenu complémentaire

Utilisation des expressions paramétrées

Une fois les expressions paramétrées créées, vous pouvez les intégrer dans un fragment comme un appel de fonction, ou les imbriquer dans une autre expression paramétrée.

Utilisation des expressions paramétrées dans un fragment

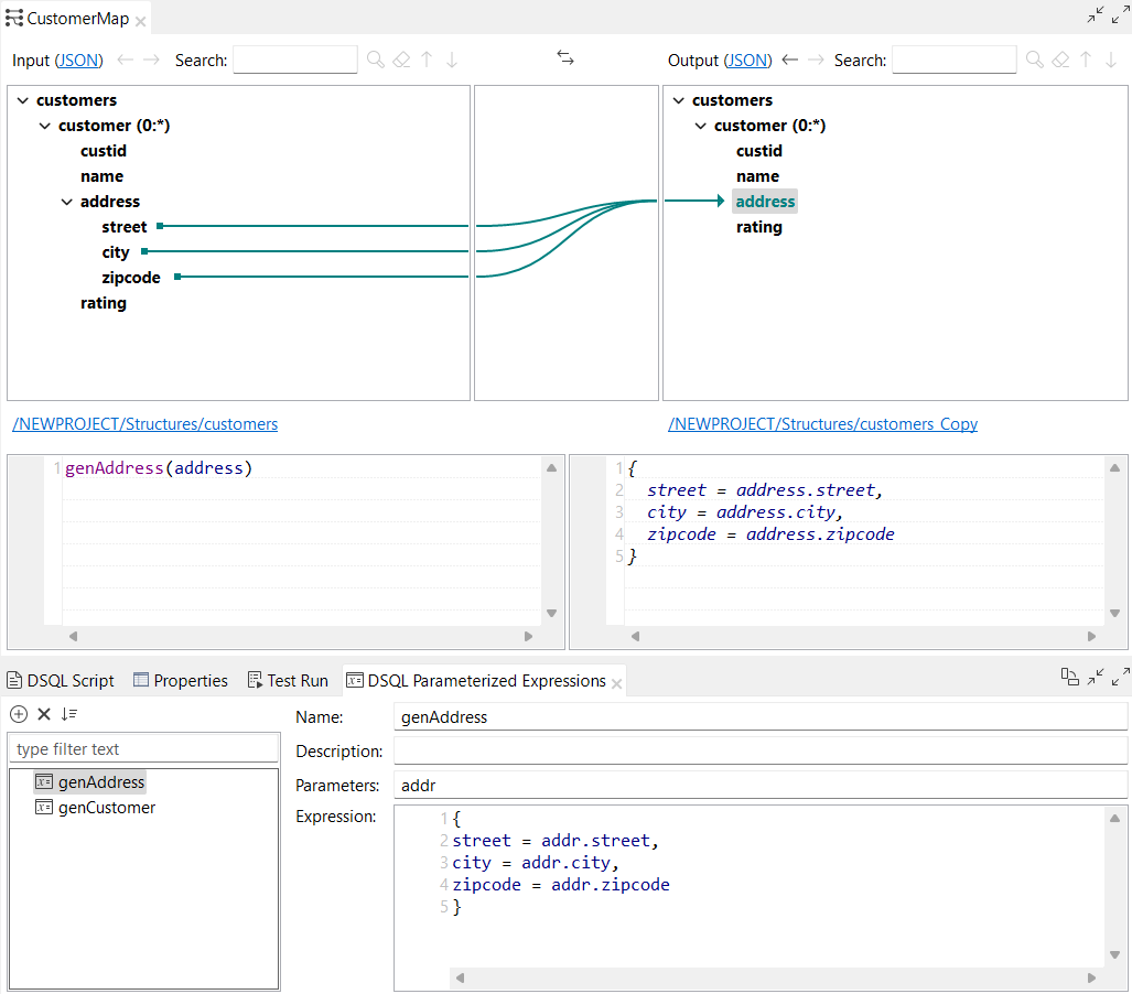
Vous pouvez appeler une expression paramétrée dans un fragment en commençant à saisir son nom. L'autocomplétion affiche l'expression paramétrée définie. Vous pouvez également glisser-déposer l'expression paramétrée dans l'éditeur de fragment ou utiliser les options Copy (Copier) et Paste (Coller). Dans cet exemple, l'expression paramétrée genAddress est appelée dans un fragment :
Exemple de l'expression paramétrée genAddress utilisée dans un fragment.
Lorsque vous utilisez une expression paramétrée dans un fragment, l'éditeur d'expressions se divise en deux parties :
  • L'expression saisie, à gauche.
  • À droite, l'expression générée dans laquelle les paramètres fictifs (placeholders) ont été remplacés par le contenu réel, appelée l'expression virtuelle. Cette partie n'est pas modifiable.

Utilisation des expressions paramétrées dans une autre expression paramétrée

Vous pouvez appeler une expression paramétrée dans une autre expression paramétrée. Dans cet exemple, l'expression paramétrée genAddress est appelée dans l'expression paramétrée genCustomer :
Exemple de l'expression paramétrée genAddress utilisée dans l'expression paramétrée genCustomer.

Visualisation des expressions paramétrées dans la vue DSQL Script (Script DSQL)

Une fois que vous avez ajouté l'expression paramétrée dans votre mapping, vous pouvez voir l'expression paramétrée définie dans la vue DSQL Script (Script DSQL) en cliquant sur Generate parameterized expression(s) (Générer les expressions paramétrées) :
Vue DSQL Script (Script DSQL) avec des expressions paramétrées générées.

Cette page vous a-t-elle aidé ?

Si vous rencontrez des problèmes sur cette page ou dans son contenu – une faute de frappe, une étape manquante ou une erreur technique – faites-le-nous savoir.