Scinder une boucle
Scindez une boucle en deux boucles séparées.
Avant de commencer
Pourquoi et quand exécuter cette tâche
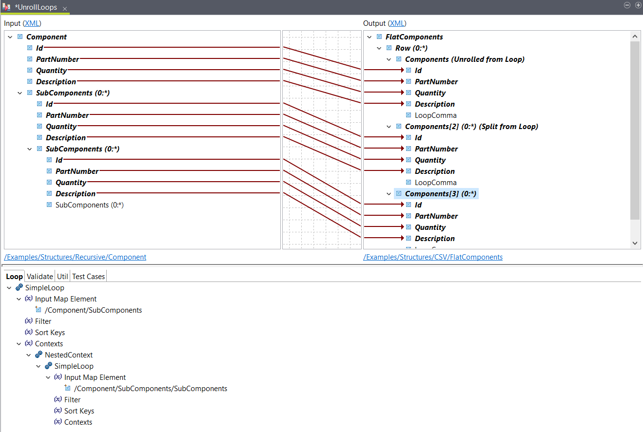
Dans cet exemple, vous avez mappé l'élément d'entrée Component et vous souhaitez inclure dans votre structure d'entrée deux boucles récursives SubComponents au même niveau que Components.
Procédure
Résultats
<FlatComponents>
<Row>
<Components>
<Id>1</Id>
<PartNumber>45I1122</PartNumber>
<Quantity>1</Quantity>
<Description>Main Component</Description>
</Components>
<Components>
<Id>102</Id>
<PartNumber>12ZSSS</PartNumber>
<Quantity>5</Quantity>
<Description>Door Assembly</Description>
</Components>
<Components>
<Id>302</Id>
<PartNumber>12IQWO</PartNumber>
<Quantity>14</Quantity>
<Description>Window Assembly</Description>
</Components>
<Components>
<Id>201</Id>
<PartNumber>88-B</PartNumber>
<Quantity>2</Quantity>
<Description>Hinge</Description>
</Components>
<Components>
<Id>202</Id>
<PartNumber>GF4488-B</PartNumber>
<Quantity>1</Quantity>
<Description>Lock</Description>
</Components>
<Components>
<Id>203</Id>
<PartNumber>288333-I10023</PartNumber>
<Quantity>1</Quantity>
<Description>Sign</Description>
</Components>
<Components>
<Id>401</Id>
<PartNumber>88-C</PartNumber>
<Quantity>2</Quantity>
<Description>Window Lock</Description>
</Components>
<Components>
<Id>402</Id>
<PartNumber>RT433</PartNumber>
<Quantity>1</Quantity>
<Description>Window Frame</Description>
</Components>
<Components>
<Id>403</Id>
<PartNumber>15</PartNumber>
<Quantity>1</Quantity>
<Description>Glass</Description>
</Components>
</Row>
</FlatComponents>