Talend Data Mapper vous permet de mapper des enregistrements de données et des documents complexes, puis d'exécuter des transformations.
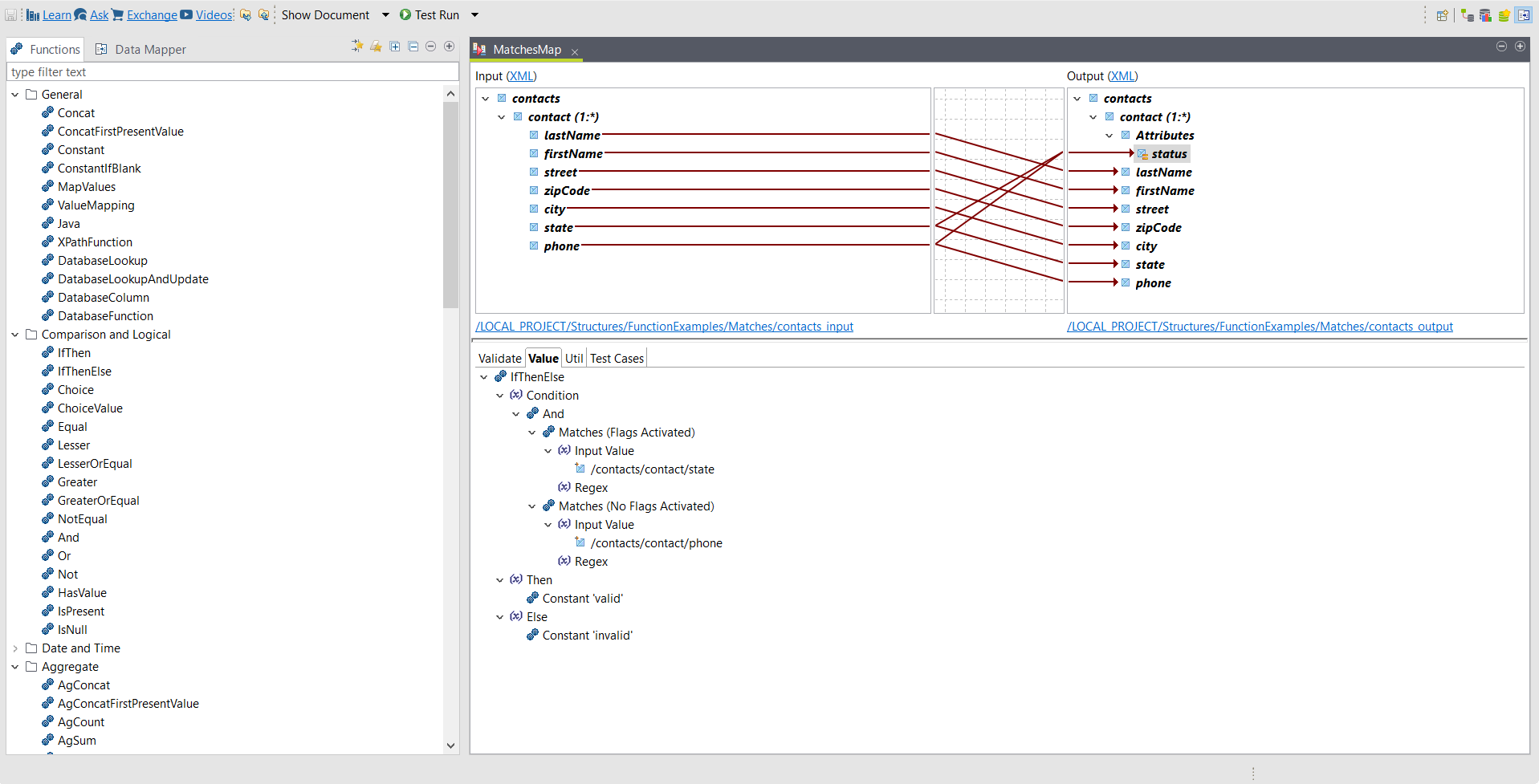
Dans la perspective Mapping du Studio Talend, vous pouvez créer une map et la configurer en glissant-déposant simplement les données d'une structure d'entrée à une structure de sortie. Pour des mappings plus complexes, vous pouvez créer des expressions, basées sur un jeu de fonctions, pour définir la valeur d'un élément.
Une structure définit la sémantique des données. Elle contient une racine et une hiérarchie d'éléments. Pour plus d'informations, consultez Travailler avec des structures.
Une représentation contient les informations requises pour produire une structure pour un format de document spécifique. La représentation par défaut est XML. Pour plus d'informations, consultez Propriétés de représentation.
Un élément est une portion d'une structure, un élément XML ou une colonne de base de données, par exemple.
Une map est une transformation entre une structure d'entrée et une structure de sortie. Pour plus d'informations, consultez Utilisation de maps.
Une fonction est une unité de code qui accepte un nombre fixe ou variable d'arguments et retourne une seule valeur. Les fonctions sont utilisées pour créer des expressions. Pour plus d'informations, consultez Introduction aux fonctions de Talend Data Mapper.
Une expression fait référence à l'utilisation d'une ou plusieurs fonction·s pour définir la valeur d'un élément. Pour plus d'informations, consultez Expressions de map standard.
Une boucle est une expression définissant la manière dont gérer un élément pouvant survenir plusieurs fois dans le même objet. Pour plus d'informations, consultez Expressions Loop (de boucle).
Cette page vous a-t-elle aidé ?
Si vous rencontrez des problèmes sur cette page ou dans son contenu – une faute de frappe, une étape manquante ou une erreur technique – faites-le-nous savoir.