Skip to main content Skip to complementary content

Configuring load balancing to isolate development nodes

When you install multiple engines and virtual proxies, you must add load balancing to the new nodes and virtual proxies. It is only on the central node that load balancing is automatically added. You can configure a proxy so that it only talks to its local engine or to a subset of the engines, which caters for a number of deployment options to support various scenarios.

It is recommended that you use separate development nodes when performing selective load balancing of apps.

Development activities such as writing scripts and running reloads often require a lot of system resources. It can therefore be beneficial to isolate the development activities to a specific node away from the normal user activities.

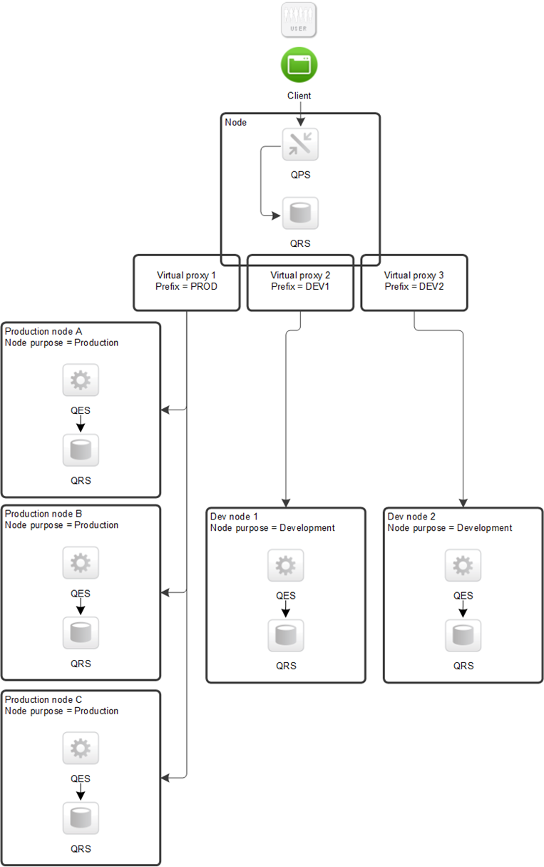
In this deployment example, the Qlik Sense site consists of the following nodes:

  • Production node A
  • Production node B
  • Production node C
  • Development node 1
  • Development node 2
  • A proxy node with 3 virtual proxies. This node can reside on any of the nodes above.

The user's data and client configuration is passed to the QPS/QRS node, which can then connect via multiple Virtual proxies to multiple remote QES/QRS nodes.

Multi-node site with separate production and development nodes

For more information about how to configure load balancing, refer to Qlik Community.

Did this page help you?

If you find any issues with this page or its content – a typo, a missing step, or a technical error – please let us know!