Impact analysis
Impact analysis helps to identify all the Jobs that use any of the items centralized in the Repository tree view and that will be impacted by a change in the parameters of a repository item.
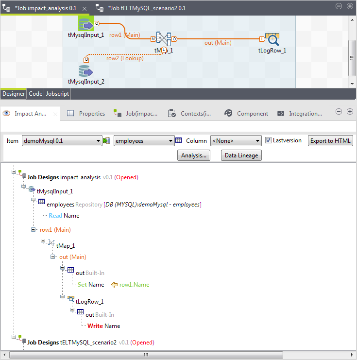
Impact analysis also analyzes the data flow in each of the listed Jobs to show all the components and stages the data flow passes through and the transformation done on data from the source component up to the target component.
The example below shows an impact analysis done on a database connection item stored under the Metadata node in the Repository tree view.
To analyze data flow in each of the listed Jobs from the source component up to the target component, complete the following:
Procedure
Results
The impact analysis results trace the components and transformations the data in the source column Name passes through before being written in the output column Name.