メイン コンテンツをスキップする 補完的コンテンツへスキップ

複合型に外部キーを追加する

Availability-note非推奨

このタスクについて

複合型を定義する時に、複合型に外部キーエレメントを追加できます。この場合、この複合型を使用する、またはこの複合型を拡張する複合型を使用するエンティティまたはエレメントは、外部キーを再利用できます。

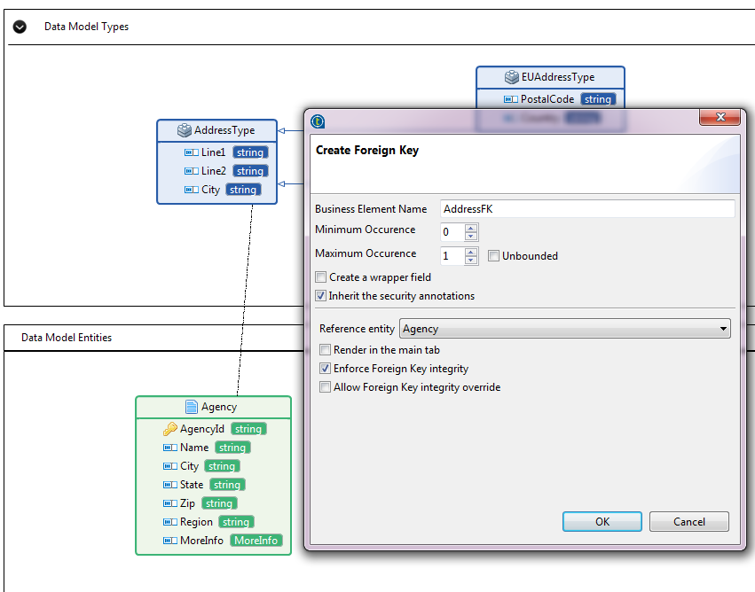
以下のサンプルは、EUAddressTypeUSAddressTypeで拡張されたエンティティに対する複合型エレメントの追加で作成された複合型AddressTypeに外部キーAddressFKを追加する方法を説明しています。

手順

  1. [Palette] (パレット)[Foreign Key] (外部キー)をクリックします。
  2. [Data Model Entities] (データモデルエンティティ)エリアに移動し、外部キーエレメントを追加するソース複合型をクリックし、リンクがソース複合型をリンクするターゲットエンティティに到達するまでマウスボタンを押し続けます。
    ターゲットエンティティからリンクの到達先までの距離が遠すぎる場合は、最初にソース複合型をクリックし、空白エリアでマウスボタンを離します。この場合、ターゲットエンティティを[Reference entity] (参照エンティティ)リストから選択する必要があります。
    ダイアログボックスが表示されます。
  3. 外部キーエレメントの名前を入力します。この例では、AddressFKになります。
  4. OKをクリックしてダイアログボックスを閉じます。
    複合型AddressTypeに外部キーエレメントが追加されます。

タスクの結果

複合型に外部キーエレメントを追加すると、この複合型を使用する、またはこの複合型を拡張する複合型を使用するエレメントまたはエンティティは、外部キーも再利用します。

たとえば、DStarデータモデル内にRegionエンティティがあり、複合型AddressTypeの新しいエレメントをRegionエンティティに追加するとします。外部キーAddressFKが再利用されます。

EUAddressTypeの新しいエレメントをRegionエンティティに追加すると、外部キーAddressFKも再利用されます。

このページは役に立ちましたか?

このページまたはコンテンツにタイポ、ステップの省略、技術的エラーなどの問題が見つかった場合はお知らせください。