メイン コンテンツをスキップする

データモデルのグラフィカルビューを参照

Availability-note非推奨

データモデルエディターでは、[Design] (デザイン)タブをクリックしてデータモデルのグラフィカルビューに切り替えることができます。

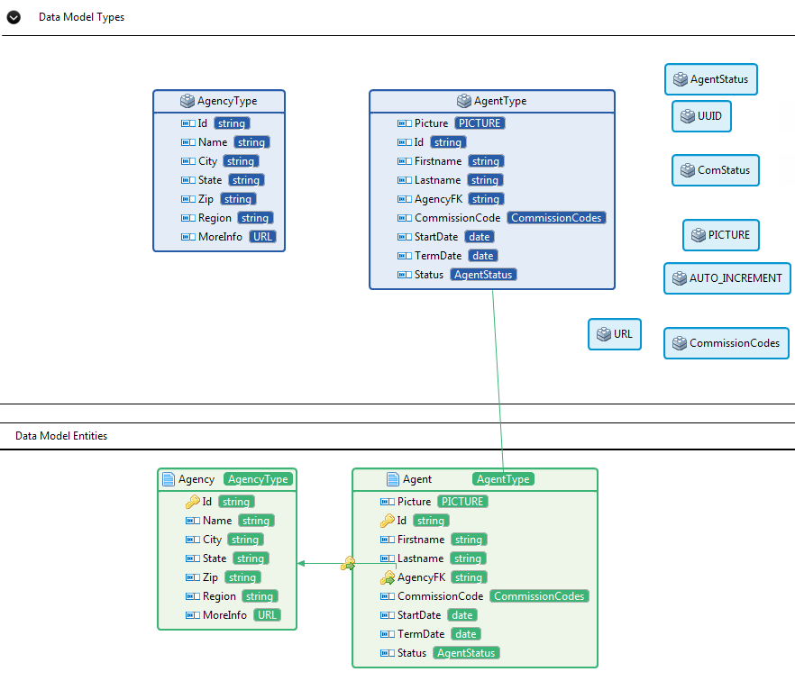
ビューには、グラフ形式のデータモデルが表示されます。カスタムタイプと複合型は上のエリアに、データモデルエンティティは下のエリアにあります。

グラフィカルビューのズームインとズームアウトを行うには、ビューの下部にあるボタンとボタンをクリックします。

[Data Model Types] (データモデルタイプ)エリアでは、各複合型が長方形で表されます。

[Data Model Entities] (データモデルエンティティ)エリアでは、各エンティティがその属性や属性タイプと共に、長方形で表されます。エンティティ間の関係はリンクで表され、リンクには緑色の矢印が付いた鍵形のアイコンがあります。

[Data Model Entities] (データモデルエンティティ)エリアでは、複合型をクリックするたびに、[Data Model Types] (データモデルタイプ) エリア内の複合型表記をポイントするリンクが表示されます。これは、複合型の定義を知るのに役立ちます。

[Data Model Entities] (データモデルエンティティ)エリアでは、リンクされている2つのエンティティが互いに遠い位置にある場合、2つのエンティティの間のリンクにマウスポインターを合わせるたびに、リンクと2つの関連するエンティティがハイライトされ、ツールチップの図がポップアップし、[From][To]のエンティティの情報が表示されます。さらに、ツールチップの図中のエンティティの横にあるアイコンをクリックすると、対応するエンティティに直接ジャンプします。

グラフィカルビューのレイアウトはカスタマイズできます。詳細は、グラフィカルビューのレイアウトをカスタマイズをご覧ください。

データモデルのグラフィカルビューはイメージファイルとして保存できます。詳細は、データモデルのグラフィカルビューをイメージファイルとして保存をご覧ください。

データモデルのアウトラインビューを確認することもできます。詳細は、データモデルのアウトラインビューを確認をご覧ください。

このページは役に立ちましたか?

このページまたはコンテンツにタイポ、ステップの省略、技術的エラーなどの問題が見つかった場合はお知らせください。