メイン コンテンツをスキップする 補完的コンテンツへスキップ

Talend Data Mapperとは

Talend Data Mapperを使えば、複雑なデータレコードやドキュメントをマッピングして変換を実行できます。

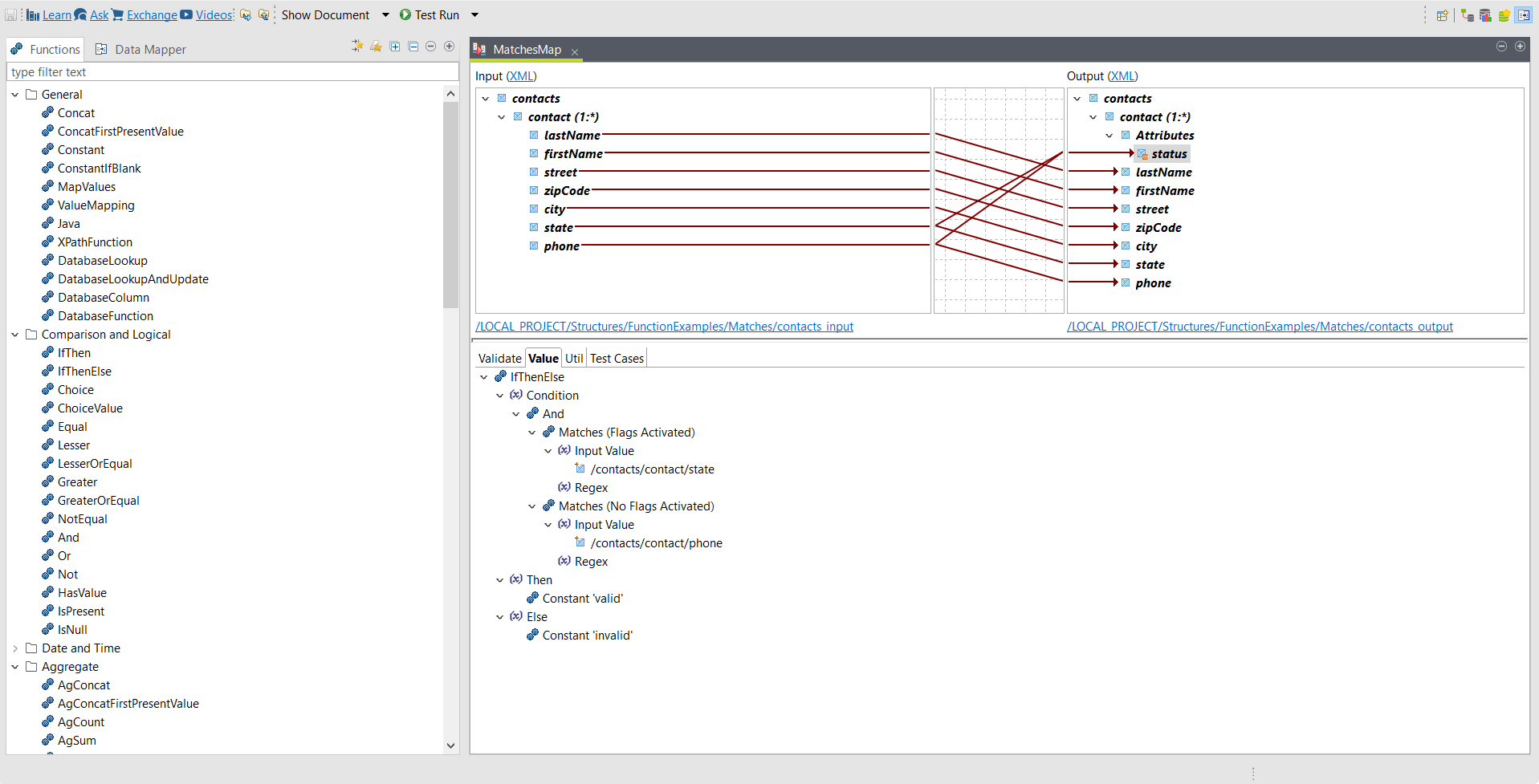
Talend StudioMappingパースペクティブでは、入力ストラクチャーから出力ストラクチャーにデータをドラッグ&ドロップするだけでマップを作成して設定できます。より複雑なマッピングでは、一連のファンクションに基づいて式を作成してエレメントの値を定義できます。
情報メモ注: デフォルトで、Talend Data MapperTalend Studioと共には出荷されていません。機能マネージャーを使ってインストールする必要があります。 詳細は、機能マネージャーを使って機能をインストールをご覧ください。

コアコンセプト

  • ストラクチャーはデータのセマンティクスを定義します。ストラクチャーにはルートとエレメントの階層が含まれています。詳細は、ストラクチャーを使って作業をご覧ください。
  • 表記には、特定のドキュメント形式のストラクチャーを作成するために必要な情報が含まれています。デフォルトの表記はXMLです。詳細は、表記のプロパティをご覧ください。
  • エレメントは、ストラクチャーの部分、XMLエレメント、データベースカラムなどです。
  • マップは入力ストラクチャーと出力ストラクチャー間の変換です。詳細は、マップを使って作業をご覧ください。
  • ファンクションは、固定個または可変個の引数を受け取り、単一の値を返すコードの単位です。ファンクションは、式を作成するために使用されます。詳細は、Talend Data Mapperファンクションの概要をご覧ください。
  • 式は、1つまたは複数のファンクションを使ってエレメントの値を定義することです。詳細は、標準マップの式をご覧ください。
  • ループは、同じオブジェクトで複数回発生しうるエレメントの処理方法を定義する式です。For more information, see Loop expressions.

このページは役に立ちましたか?

このページまたはコンテンツにタイポ、ステップの省略、技術的エラーなどの問題が見つかった場合はお知らせください。