ワークフローオブジェクトロール
[Workflow Management] (ワークフロー管理)機能のオブジェクトロールを持つユーザーは、[Workflow Editing] (ワークフローの編集)機能、[Workflow Reviewing] (ワークフローのレビュー)機能、[Workflow Approving] (ワークフローの承認)機能、[Workflow Publishing] (ワークフローの公開)機能を割り当てることができます。
オブジェクトロールは、これらのワークフロー機能を持つことができます。
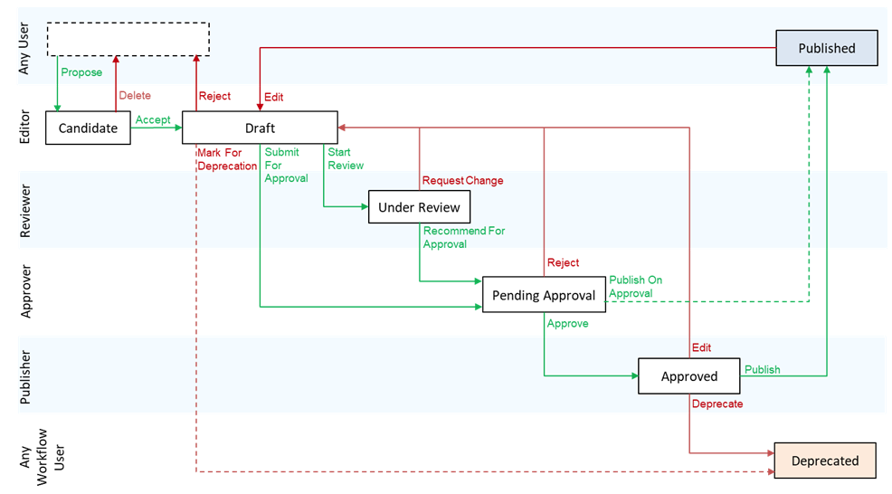
次の図は、ワークフローの各状態とアクションに必要なワークフロー機能を持つマトリクスのワークフローを示しています。
各ワークフロー機能のオブジェクトで実行できるワークフローアクションは、次の表のとおりです。
| ワークフローアクション | 編集機能 | レビュー機能 | 承認機能 | 公開機能 |
|---|---|---|---|---|
| [Propose candidate] (候補を提案) |
|
|
|
|
| [Create an object as a draft] (オブジェクトを下書きとして作成) |
|
|
|
|
| [Discard] (破棄) |
|
|
|
|
| [Start Review] (レビューを開始) |
|
|
|
|
| [Mark for Deprecation] (非推奨としてマーク) |
|
|
|
|
| [Submit for Approval] (承認を求めて送信) |
|
|
|
|
| [Send to Draft] (下書きに送信) |
|
|
|
|
| [Recommend Approval] (承認を推奨) |
|
|
|
|
| [Request Change] (変更をリクエスト) |
|
|
|
|
| [Reject (Awaiting Approval)] (リジェクト(承認待ち)) |
|
|
|
|
| [Approve] (承認) |
|
|
|
|
| [Edit (Approved)] (編集(承認済み)) |
|
|
|
|
| [Publish] (公開) |
|
|
|
|
| [Deprecate] (非推奨) |
|
|
|
|
| [Create, edit and remove attributes and relations] (属性とリレーションシップを作成、編集、削除) |
|
|
|
|
| [Add comments] (コメントを追加) |
|
|
|
|
| [Edit or remove comments] (コメントを編集または削除) |
|
|
|
|
| [Create, edit or remove attachments] (添付ファイルを作成、編集、または削除) |
|
|
|
|