メイン コンテンツをスキップする
補完的コンテンツへスキップ
Qlik.com
Community
Learning
Qlik リソース
日本語 (変更)
Deutsch
English
Français
日本語
中文(中国)
閉じる
ドキュメント
クラウド
Client-Managed
追加のドキュメント
クラウド
Qlik Cloud
ホーム
紹介
Qlik Cloud の新機能
Qlik Talend Cloud について
分析
データ統合
管理
自動化
開発
Talend Cloud
Talend Cloud
Release Notes
Talend API Portal
他のクラウド ソリューション
Stitch
Upsolver
Client-Managed
クライアント管理 — 分析
ユーザー向けの Qlik Sense
管理者向け
Qlik Sense
開発者向け
Qlik Sense
Qlik NPrinting
Connectors
Qlik GeoAnalytics
Qlik Alerting
ユーザーと管理者向けの
QlikView
開発者向け
QlikView
Governance Dashboard
クライアント管理 — データ統合
Qlik Replicate
Qlik Compose
Qlik Enterprise Manager
Qlik Gold Client
Qlik Catalog
NodeGraph (legacy)
Qlik Talend
Talend Studio
Talend ESB
Talend Administration Center
Talend Data Catalog
Talend Data Preparation
Talend Data Stewardship
追加のドキュメント
追加のドキュメント
Qlik ドキュメンテーション アーカイブ
Talend ドキュメンテーション アーカイブ
オンボーディング
分析を開始
データ統合を開始する
分析ユーザーのオンボーディング
Qlik Sense で分析を開始
Qlik Cloud Analytics Standard の管理
Qlik Cloud Analytics Premium および Enterprise の管理
Qlik Sense
Business
の管理
Qlik Sense
Enterprise SaaS
の管理
Qlik Cloud Government を管理
Windows 上の
Qlik Sense
Enterprise
の管理
オンボーディング データ統合ユーザー
Qlik Talend Data Integration Cloud を開始する
Talend Cloud を開始する
ビデオ
移行センター
評価ガイド
Playbooks
Administrator playbooks
Qlik Sense Administrator Playbook
Qlik リソース
日本語 (変更)
Deutsch
English
Français
日本語
中文(中国)
検索
SearchUnify の検索をロード中
製品に関するサポートが必要な場合は、Qlik Support にお問い合わせください。
Qlik Customer Portal
メニュー
閉じる
SearchUnify の検索をロード中
製品に関するサポートが必要な場合は、Qlik Support にお問い合わせください。
Qlik Customer Portal
こちらにフィードバックをお寄せください
Talend Data Catalog
Talend Data Catalogユーザーガイド
メタデータオブジェクトのデータフローとセマンティック来歴の分析
データフロー来歴を追跡
データ来歴をトレース
このページ上
始める前に
手順
レポートで見つかったKBIやKPIをトレースし、データの出所と処理方法について理解します。
始める前に
少なくとも[Metadata Viewing] (メタデータの表示)機能を持つオブジェクトロールが割り当てられていること。
手順
オブジェクトページを開きます。
[Data Flow] (データフロー)
タブをクリックします。
[Type] (タイプ)
リストで
[Data Lineage] (データ来歴)
を選択します。
[End Objects] (終了ブジェクト)
タブをクリックし、詳細カラムレベルの来歴レポートを開きます。
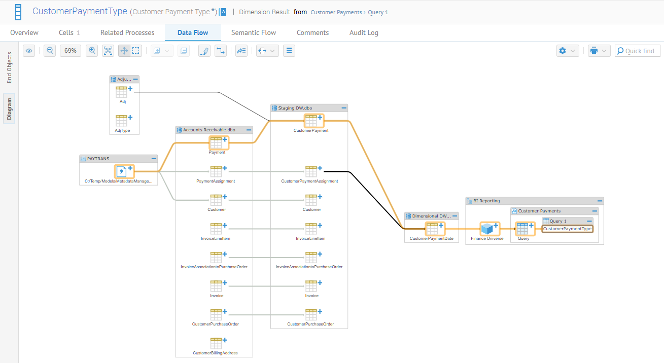
たとえば、
Customer Payments
(顧客の支払い)というレポート内の
Customer Payment Type
(顧客の支払いタイプ)がどのように処理されてこのインジケーターの精度を保証するのか、そのしくみを知る必要があるとします。ソースオブジェクトのリストは次のとおりです。
[Diagram] (図)
タブをクリックし、来歴のグラフィカルビューを開きます。
この例では、ソースからのデータの経路を分析できます。
このページは役に立ちましたか?
このページまたはコンテンツにタイポ、ステップの省略、技術的エラーなどの問題が見つかった場合はお知らせください。
こちらにフィードバックをお寄せください
前のトピック
データフロー来歴を追跡
次のトピック
データインパクトをトレース