メイン コンテンツをスキップする 補完的コンテンツへスキップ

比較エディターで競合を解決

このタスクについて

Talend Studioには、プロジェクト項目上の変更を両方のブランチの間でグラフに比較できる競合エディターが提供されており、競合しているプロジェクト項目の性質に応じて、使用するエディターのタイプを選ぶことができます。
  • [Job Compare] (ジョブ比較)エディター。競合しているプロジェクト項目がジョブ、ジョブレット、ルート、ルートレット、テストケースのいずれかである場合。

  • [EMF Compare] (EMF比較)(Eclipse Modeling Framework)エディター。競合している項目がコンテキストグループ、データベース接続、プロジェクト設定内の項目、(Talend Studioがデータプロファイリングをサポートしていれば)分析のいずれかである場合。

  • [Text Compare] (テキスト比較)エディター。競合している項目が一般的なテキストファイル、ルーチン、Bean、ジョブスクリプト、SQLスクリプトのいずれかである場合。

比較エディターを開くには、[Conflicts Navigator] (競合ナビゲーター)ツリービューで競合しているプロジェクト項目を右クリックし、コンテキストメニューから[Resolve in editor] (エディターで解決)を選択します。

エディターで競合を修正したら、競合を解決済みとしてマークし、エディターを閉じてブランチの操作を続行します。

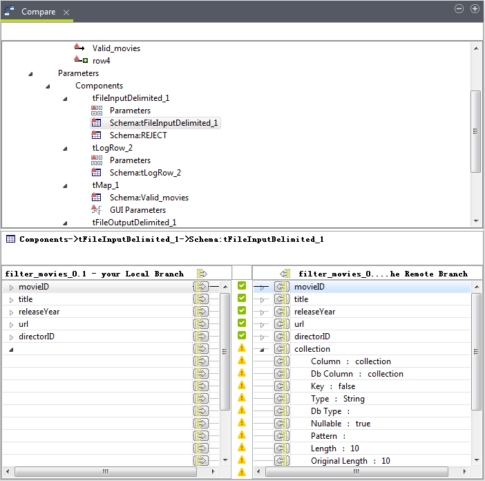
[Job Compare] (ジョブ比較)エディター

[Job Compare] (ジョブ比較)エディターの上部にはツリービューがあり、そこには、競合が発生したジョブのデザイン項目とパラメーター項目がすべて表示されています。競合している各アイテムのアイコンには、濃い赤色の競合インジケーターが付いています。

このツリービューで各ノードを展開し、競合している項目を選択して、競合の詳細を検討できます。

下部の比較ビューには、選択した項目のさまざまなバージョンの詳細が表示されます。この比較ビューで:

  • コンポーネントや接続などのデザイン項目が上部のツリービューで選択されている時、項目はグラフィカルにハイライトされます。
  • コンポーネントのスキーマなどのパラメーター項目が上部のツリービューで選択されている時、その項目の競合している各パラメーター(スキーマカラムなど)が黄色の警告サインによって示されます。
[ジョブ比較]エディター。

[Job Compare] (ジョブ比較)エディターでは、ジョブ全体の競合、すべてのデザイン項目、またはすべてのパラメーター項目を1回の操作で解決することも、個別の項目、パラメーター、またはパラメータープロパティの競合を別々に解決することもできます。

ジョブ全体の競合を解決する場合:

  • 作業ブランチのバージョンを受け入れるには、上部のツリービューで[Job Designs Unit] (ジョブデザインユニット)を右クリックし、コンテキストメニューから[Accept mine] (自分の変更を採用)を選択するか、上部のツリービューで[Job Designs Unit] (ジョブデザインユニット)を選択し、比較ビューで[Accept mine] (自分の変更を採用)をクリックします。
  • 他方のブランチのバージョンを受け入れるには、上部のツリービューで[Job Designs Unit] (ジョブデザインユニット)を右クリックし、コンテキストメニューから[Accept theirs] (他のユーザーの変更を採用)を選択するか、上部のツリービューで[Job Designs Unit] (ジョブデザインユニット)を選択し、比較ビューで[Accept theirs] (他のユーザーの変更を採用)をクリックします。

ノードの下のすべての項目の競合を解決する場合:

  • 作業ブランチのバージョンを受け入れるには、上部のツリービューでノードを右クリックし、コンテキストメニューから[Accept mine] (自分の変更を採用)を選択するか、上部のツリービューでノードを選択し、比較ビューで[Accept mine] (自分の変更を採用)をクリックします。
  • 他方のブランチのバージョンを受け入れるには、上部のツリービューでノードを右クリックし、コンテキストメニューから[Accept theirs] (他のユーザーの変更を採用)を選択するか、上部のツリービューでノードを選択し、比較ビューで[Accept theirs] (他のユーザーの変更を採用)をクリックします。

1つの項目の競合を解決する場合:

  • 作業ブランチのバージョンを受け入れるには、上部のツリービューで競合している項目を右クリックし、コンテキストメニューから[Accept mine] (自分の変更を採用)を選択するか、上部のツリービューで項目を選択し、比較ビューで[Accept mine] (自分の変更を採用)をクリックします。
  • その他のブランチのバージョンを受け入れるには、上部のツリービューで競合している項目を右クリックし、コンテキストメニューから[Accept theirs] (他のユーザーの変更を採用)を選択するか、上部のツリービューで項目を選択し、比較ビューで[Accept theirs] (他のユーザーの変更を採用)をクリックします。
情報メモ注:

他方のブランチからの接続のバージョンを受け入れる場合:

  • 接続の入力および出力コンポーネントがどちらも、作業ブランチと他方のブランチの間で異なる場合は、他方のブランチからのジョブデザイン全体を受け入れるよう指示するメッセージが表示されます。

    ただし、これは必須ではありません。最初にコンポーネントと接続のパラメーターを別々に受け入れることを試してみることも可能です。

  • 接続の入力または出力コンポーネントが、作業ブランチの新しい入力または出力コンポーネントにリダイレクトできない場合は、他方のブランチからジョブデザイン全体を受け入れるよう指示するメッセージが表示されます。

    ただし、これは必須ではありません。最初にコンポーネントと接続のパラメーターを別々に受け入れることを試してみることも可能です。

  • 接続の入力または出力コンポーネントが作業ブランチに存在しない場合は、最初にコンポーネントを受け入れるよう指示するメッセージが表示されます。

パラメーターまたはパラメータープロパティの競合を解決する場合:

  • 作業ブランチのバージョンを受け入れるには、比較ビューでそのパラメーターまたはパラメータープロパティの[Accept my parameter] (自分のパラメーターを許可)をクリックします。
  • 他方のブランチのバージョンを受け入れるには、比較ビューでそのパラメーターまたはパラメータープロパティの[Accept their parameter] (他のユーザーのパラメーターを許可)をクリックします。

比較ビューで、作業ブランチのパラメーターおよびパラメータープロパティを手動で編集できます。これを行うには、次の手順に従います。

手順

  1. 関係するパラメーター項目を上部のツリービューで選択し、比較ビューでその項目の下にパラメーターを表示します。
  2. パラメーターを編集するには、[...]ボタンが横に表示されるように比較ビュー内をクリックします。
    パラメーターのプロパティを編集するには、パラメーターを展開し、編集するプロパティをクリックして横に[...]ボタンを表示します。
  3. [...]ボタンをクリックしてダイアログボックスを開きます。
  4. 変更を加え、OKをクリックしてダイアログボックスを閉じます。

タスクの結果

項目の競合が解決すると、競合のあった項目のアイコンの競合インジケーター(上部のビュー内)と比較ビュー内の競合サインが緑になります。

情報メモ警告:

競合があったエディターで競合を解決した後は、必ず変更を保存してください。

一元管理しているリポジトリー項目(たとえば、コンテキストグループ、ファイルまたはデータベース接続で、リポジトリ内で定義したもの)がジョブ内で呼び出されている場合は、[Job Compare] (ジョブ比較)エディターでジョブの競合を解決しても、対応するリポジトリー項目は自動的にアップデートされません。Integrationパースペクティブでジョブを開くと、ジョブをアップデートするかどうかを尋ねるメッセージが表示されます。

[EMF Compare] (EMF比較)エディター

このタスクについて

[EMF Compare] (EMF比較)エディターの上部には、2つのブランチの間に検出された相違の概要が示されます。下部は、両方のブランチの間で選択された項目の異なるバージョンを示す比較ビューです。

[EMF比較]エディター。
競合を表示して解決するには、次の手順に従います。
  • [Browse down] (下へ参照)または[Browse up] (上へ参照)をクリックして、検出された相違の間を移動します。選択した項目の詳細が比較ビューに表示されます。
  • 現在選択されている1つの変更を受け入れる場合は[Accept selected] (選択項目を受け入れ)をクリックし、リジェクトする場合は[Reject selected] (選択項目をリジェクト)をクリックします。
  • 競合のない変更を一度にすべて受け入れる場合は[Accept all] (すべて受け入れ)をクリックし、リジェクトする場合は[Reject all] (すべてリジェクト)をクリックします。
  • テキスト機能で、表示されている変更をすべてコピーする場合は、比較ビューの上部にある[Copy all] (すべてコピー)ボタンをクリックし、選択した変更を右から左にコピーする場合は[Copy selected] (選択項目をコピー)ボタンをクリックします。

受け入れられた変更は[Accepted change] (受け入れられた変更)アイコンで示され、リジェクトされた変更は[Rejected change] (リジェクトされた変更)アイコンで示されます。

情報メモ警告: 競合があったエディターで競合を解決した後は、必ず変更を保存してください。

一元管理しているリポジトリー項目(たとえば、コンテキストグループ、ファイルまたはデータベース接続で、リポジトリ内で定義したもの)がジョブ内で呼び出されている場合は、[EMF Compare] (EMF比較)エディターでリポジトリー項目の競合を解決しても、対応するジョブは自動的にアップデートされません。Integrationパースペクティブでジョブを開くと、ジョブをアップデートするかどうかを尋ねるメッセージが表示されます。

テキスト比較エディター

このタスクについて

[Text Compare] (テキスト比較)エディターは2つのペインが対になった比較ビューで、両方のブランチの間でテキストベースによるプロジェクト項目の異なるバージョンを表示します。

[テキスト比較]エディター。
競合を表示して解決するには、次の手順に従います。
  • [Show ancestry] (祖先を表示)をクリックして祖先ペインを表示します。比較対象バージョンの祖先バージョンが検出されると、ここに表示されます。このボタンは3バージョンの比較でのみ機能します。
  • 比較を2バージョン(祖先バージョンを除外)と3バージョンの間で切り替えるには、[Toggle comparison mode] (比較モードを切り替え)をクリックします。
  • 表示されている変更をすべてコピーする場合は、[Copy all] (すべてコピー)ボタンをクリックします。選択された変更を右から左にコピーする場合は、[Copy selected] (選択項目をコピー)ボタンをクリックします。
  • [Browse down] (下へ参照)または[Browse up] (上へ参照)をクリックして、相違と相違の間を移動します。
  • [Browse down] (下へ参照)または[Browse up] (上へ参照)をクリックして、変更と変更の間を移動します。
  • 左ペインでテキストを直接編集して、現在のブランチのバージョンを変更することもできます。
情報メモ警告: 競合があったエディターで競合を解決した後は、必ず変更を保存します。

一元管理しているリポジトリー項目(たとえばリポジトリー内で定義されたルーチン、Bean、ジョブスクリプト、SQLスクリプト)がジョブ内で呼び出されている場合は、[Text Compare] (テキスト比較)エディターでリポジトリー項目の競合を解決しても、対応するジョブが自動的にアップデートされることはありません。Integrationパースペクティブでジョブを開くと、ジョブをアップデートするかどうかを尋ねるメッセージが表示されます。

このページは役に立ちましたか?

このページまたはコンテンツにタイポ、ステップの省略、技術的エラーなどの問題が見つかった場合はお知らせください。