メイン コンテンツをスキップする 補完的コンテンツへスキップ

インパクト分析

インパクト分析は、[Repository] (リポジトリー)ツリービューに一元管理されている任意の項目を使用し、リポジトリー項目のパラメーターの変更による影響を受けるすべてのジョブの特定に役立ちます。

インパクト分析は、リストされているジョブのそれぞれのデータフローを分析してデータフローが通過するすべてのコンポーネントおよびステージを示し、ソースコンポーネントからターゲットコンポーネントまでのデータに対して行われた変換も示します。

下に示す例は、[Repository] (リポジトリー)ツリービュー内の[Metadata] (メタデータ)ノードの下に格納されているデータベース接続項目に対して行われたインパクト分析を示します。

リストされているジョブのそれぞれのデータフローをソースコンポーネントからターゲットコンポーネントまで分析するには、次の手順に従います。

手順

  1. [Repository] (リポジトリー)ツリービュー内で[Metadata] (メタデータ)を展開し、分析するメタデータまで移動します。このサンプルではデータベース接続mysqlの下にあるemployeesです。
  2. 分析するエントリーを右クリックして、[Impact Analysis] (インパクト分析)を選択します。
    進行状況バーは変更されたメタデータパラメーターを使用するすべてのジョブをチェックするプロセスの状況を示します。Talend Studio[Impact Analysis] (インパクト分析)ビューが表示され、選択したメタデータエントリーを使用するすべてのジョブがリストされます。該当するフィールドに、選択したデータベース接続とテーブルスキーマの名前が表示されます。
    [Impact Analysis] (インパクト分析)ビュー。
    情報メモ注: このビューは、[Window] (ウィンドウ) > [Show View] (ビューを表示) > Talend > [Impact Analysis] (インパクト分析)と選択しても開くことができます。
  3. リストされている任意のジョブを右クリックし、実行するアクションを選択します:
    • [Open Job] (ジョブを開く): Talend Studioワークスペースで対応するジョブを開きます。
    • [Expand/Collapse] (展開/折り畳む): 選択したジョブに含まれる項目をすべて展開または折り畳みます。
    このようにして、選択したメタデータを使用するジョブの概要が分かります。
  4. データソース(入力コンポーネント)からさまざまなコンポーネントやステージを経てデータ送信先(出力コンポーネント)に至るデータフローを分析するカラム名を[Column] (カラム) リストから選択します。この例では[Name] (名前)になります。
    情報メモ注: デフォルトで[Last version] (最新バージョン)のチェックボックスがオンになっています。このオプションにより、分析結果にジョブの全バージョンを表示する代わりにジョブの最新バージョンを選択できます。
  5. [Analysis...] (分析...)をクリックします。
    分析操作の進行状況を示すバーが表示され、分析結果がビューに表示されます。

タスクの結果

情報メモ注: または、[Repository] (リポジトリー)ツリービューの特定のカラムを直接に右クリックしてコンテキストメニューから[Impact Analysis] (インパクト分析)を選択し、そのカラムに関する分析結果を[Impact Analysis] (インパクト分析)ビューに表示できます。
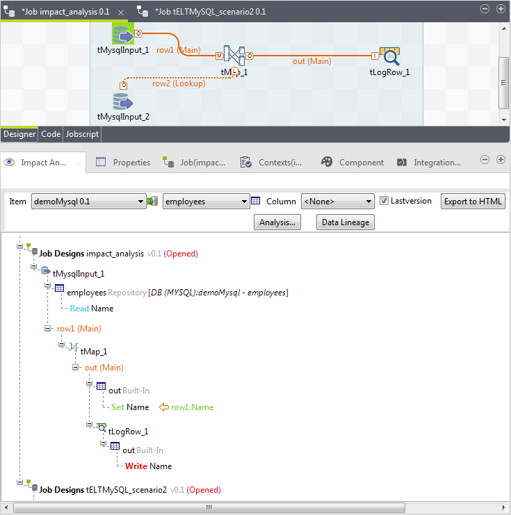
[Impact Analysis] (インパクト分析)ビューでの分析結果。

インパクト分析の結果は、ソースカラムのNameのデータが、出力カラムのNameに書き込まれる前に通過するコンポーネントや変換をトレースします。

このページは役に立ちましたか?

このページまたはコンテンツにタイポ、ステップの省略、技術的エラーなどの問題が見つかった場合はお知らせください。