パラメーター化済みの式を使用
     パラメーター化済みの式を作成した後は、ファンクションの呼び出しのようにフラグメントに組み込んだり、別のパラメーター化済みの式にネストしたりできます。
  
    フラグメント内でパラメーター化済みの式を使用
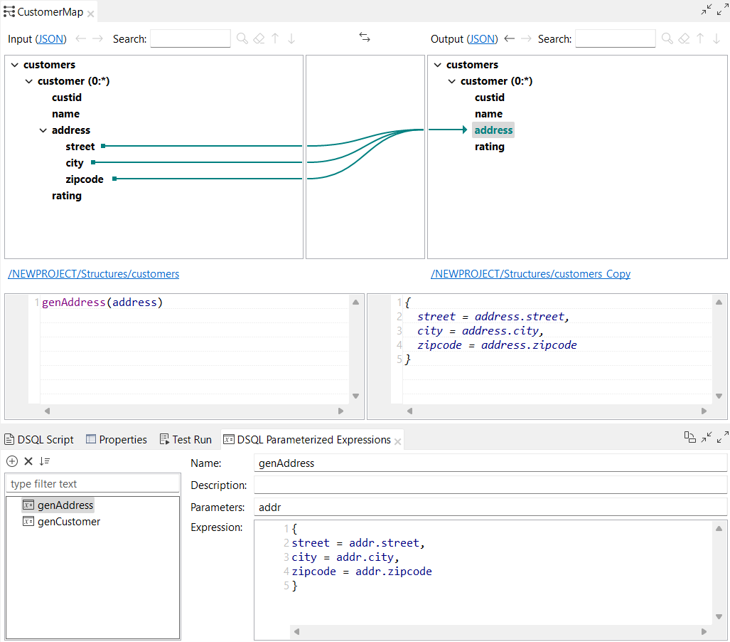
フラグメント内でパラメーター化済みの式を呼び出すためには、その名前を入力し始めると、オートコンプリート機能によって、定義されているパラメーター化済みの式が表示されます。フラグメントエディターでパラメーター化済みの式を直接ドラッグ&ドロップすることも、[Copy] (コピー)オプションと[Paste] (貼り付け)オプションを使用することもできます。この例では、genAddressパラメーター化済みの式がフラグメント内で呼び出されています:            
  
       
 フラグメント内でパラメーター化済みの式を使用する場合、式エディターは次の2つの部分に分割されます:
    - 左側: 入力した式。
- 右側: プレースホルダーが実際のコンテンツに置き換えられた生成式(「仮想式」)。この部分は編集できません。
パラメーター化済みの式を別のパラメーター化済みの式で使用
パラメーター化済みの式を別のパラメーター化済みの式内で呼び出すことができます。この例では、genAddressというパラメーター化済みの式がgenCustomerというパラメーター化済みの式内で呼び出されています:            
  
     
 [DSQL Script] (DSQLスクリプト)ビューでパラメーター化済みの式を表示
パラメーター化済みの式をマッピングに追加した後は、[Generate parameterized expression(s)] (パラメーター化済みの式を生成)をクリックすることで、定義されたパラメーター化済みの式を[DSQL Script] (DSQLスクリプト)ビューで確認できます。           ![[DSQL Script] (DSQLスクリプト)ビューでパラメーター化済みの式が生成された状態。](/talend/ja-JP/data-mapper-user-guide/8.0-R2025-10/Content/Resources/images/parameterized-expression-script-view.png) 
  
    ![[DSQL Script] (DSQLスクリプト)ビューでパラメーター化済みの式が生成された状態。](/talend/ja-JP/data-mapper-user-guide/8.0-R2025-10/Content/Resources/images/parameterized-expression-script-view.png)