メイン コンテンツをスキップする 補完的コンテンツへスキップ

Data Integrationジョブ用にエレメントをマッピング

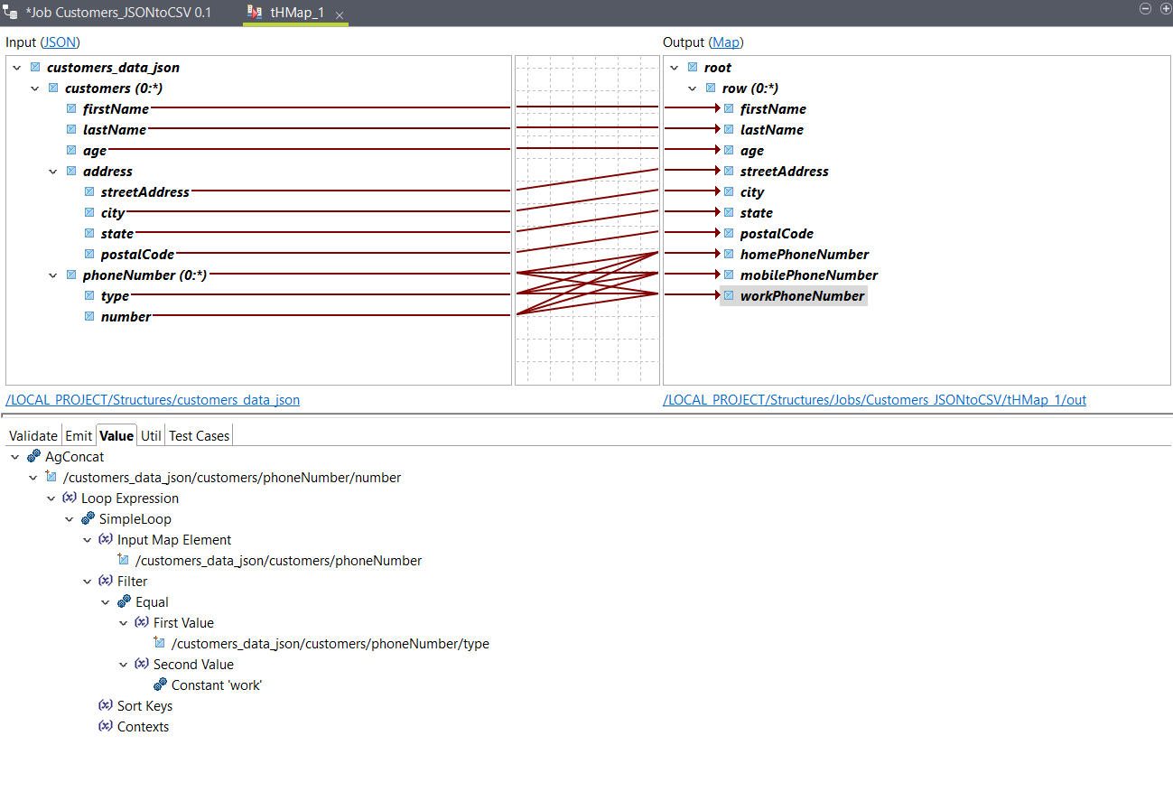
前のステップで生成したマップを設定します。

手順

  1. 入力customersエレメントを出力rowエレメントにドラッグします。

    firstNameエレメント、lastNameエレメント、ageエレメントが自動的にマッピングされ、入力customersエレメントへの参照を持つSimpleLoopファンクションが出力rowエレメントの[Loop] (ループ)タブに追加されます。

    このループ式は、入力のcustomersエレメントが反復されるたびにマップが出力に1行生成することを示しています。詳細は、ループ式をご覧ください。
  2. 入力streetAddressエレメント、cityエレメント、stateエレメント、postalCodeエレメントを、対応する出力エレメントにドラッグ&ドロップします。
  3. AgConcat式を出力homePhoneNumberエレメントにドラッグ&ドロップします。
  4. 入力numberエレメントをAgConcatファンクションにドラッグします。
    それぞれのcustomersに複数のnumberエレメントがあるため、この操作は必須です。また、エレメント用に単一の出力を作成する必要もあります。
    入力phoneNumberループを使うループ式が生成されます。
  5. EqualファンクションをSimpleLoopファンクションのFilter引数にドラッグ&ドロップします。
  6. 入力typeエレメントをFirst Value引数にドラッグします。
  7. ConstantファンクションをSecond Value引数にドラッグ&ドロップした後にダブルクリックし、[Value] (値)フィールドにhomeと入力して[OK]をクリックします。
    このフィルターによってhomePhoneNumberエレメントは、typeの値がhomeに等しい反復でnumberエレメントの値を返すようになります。
  8. AgConcatファンクションを右クリックし、[Copy] (コピー)をクリックして式全体をコピーします。
  9. mobilePhoneNumberを右クリックし、[Paste] (貼り付け)をクリックします。
    AgConcat式がmobilePhoneNumberエレメントの[Value] (値)タブにコピーされます。
  10. AgConcatを右クリックし、[Expand All] (すべて展開)をクリックして式全体を表示させた後、Constantファンクションをダブルクリックして値をmobileに変更します。
  11. 前のステップを繰り返してAgConcat式を出力workPhoneNumberエレメントにコピーし、Constant式の値をworkに変更します。
  12. マップを保存します。

タスクの結果

これでエレメントがマッピングされます。
出力をテストする場合は[Test Run] (テスト実行)オプションを使います。その後、ジョブに戻って実行します。サンプル入力データを使った出力は次のようになります:
John,Smith,25,21 2nd Street,New York,NY,10021,202-555-0109,202-555-0181,
Jane,Doe,31,19 4th Street,New York,NY,10021,202-555-0178,202-555-0123,202-555-0163

このページは役に立ちましたか?

このページまたはコンテンツにタイポ、ステップの省略、技術的エラーなどの問題が見つかった場合はお知らせください。