メイン コンテンツをスキップする 補完的コンテンツへスキップ

開発ノードを分離するため負荷分散を設定

複数のエンジンと仮想プロキシをインストールする場合、新しいノードと下層プロキシに負荷分散を追加する必要があります。負荷分散が自動的に追加されるのは、セントラル ノードのみです。 プロキシがローカル エンジンまたは特定のエンジンまたはエンジンのサブセットとのみ通信するように変更できます。これにより多数の実装オプションに対応でき、さまざまなシナリオをサポートできます。

アプリの負荷分散を選択的に実行するときは個別の開発ノードを使用することをお勧めします。

スクリプト作成およびリロード実行などの開発作業では、多くの場合大量のシステム リソースが必要とされます。そのため、開発作業は通常の ユーザー アクティビティから離した特定のノードで行うことが有益です。

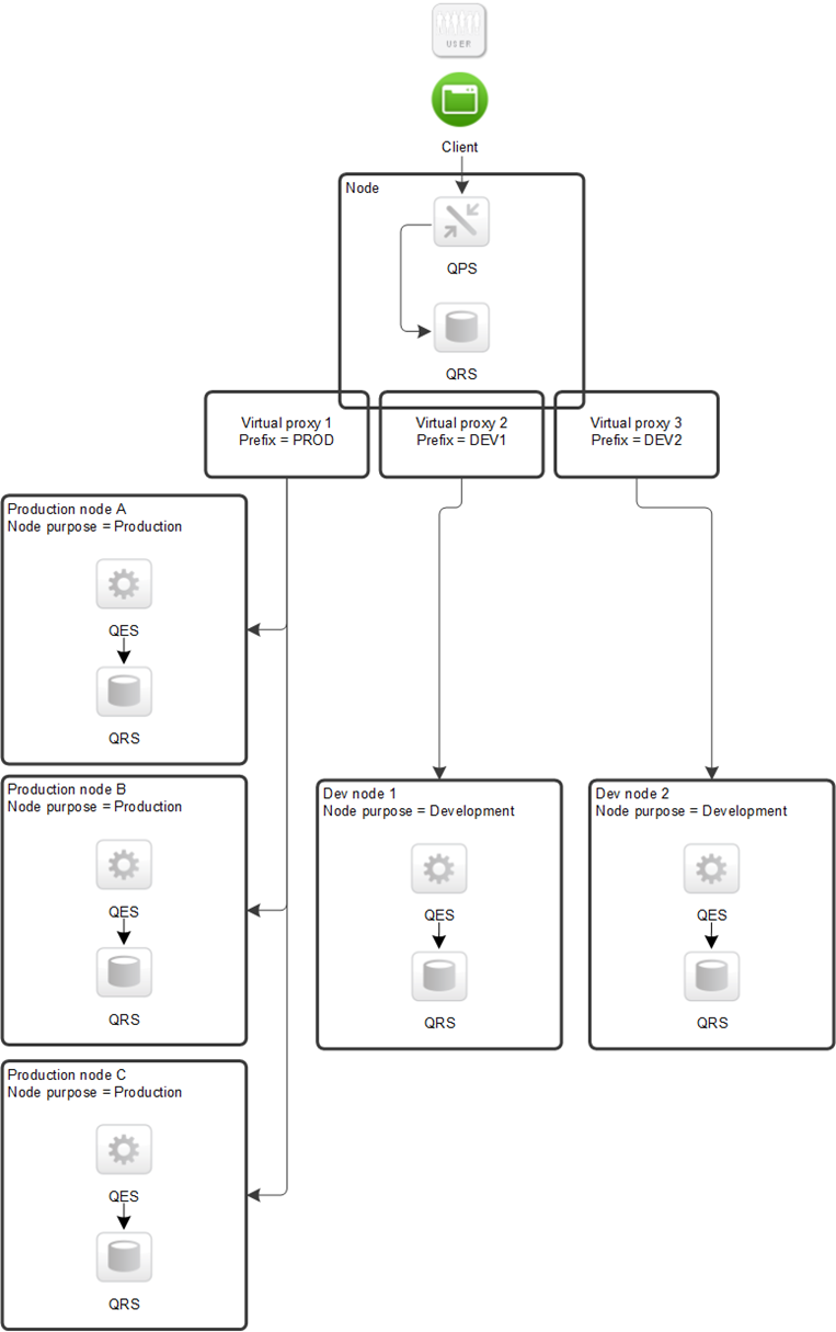
この実装シナリオでは、Qlik Sense サイトは以下のノードで構成されています。

  • 実稼働ノード A
  • 実稼働ノード B
  • 実稼働ノード C
  • 開発ノード 1
  • 開発ノード 2
  • 3 つの仮想プロキシを持つプロキシ ノードこのノードは上記のノードのうちどこでも常駐できます。

The user's data and client configuration is passed to the QPS/QRS node, which can then connect via multiple Virtual proxies to multiple remote QES/QRS nodes.

別個の実環境ノードと開発ノードのあるマルチノード サイト

負荷分散の設定方法については、Qlik Community を参照してください。

このページは役に立ちましたか?

このページまたはコンテンツにタイポ、ステップの省略、技術的エラーなどの問題が見つかった場合はお知らせください。