Using a globalMap variable in a map
Configure your Job to use globalMap variables in different components.
Procedure
- In your Job, add a tLoop component under the tHMap and link the tHMap to the tLoop with a Trigger > On Component Ok connection.
 - 
                Next to the tLoop, add the following components:
                
- A tHttpRequest
 - A tHMap
 - A tLogRow
 
 - 
                Link the tLoop to the
                        tHttpRequest with a Row > Iterate connection, and link the other components with Row > Main connections.
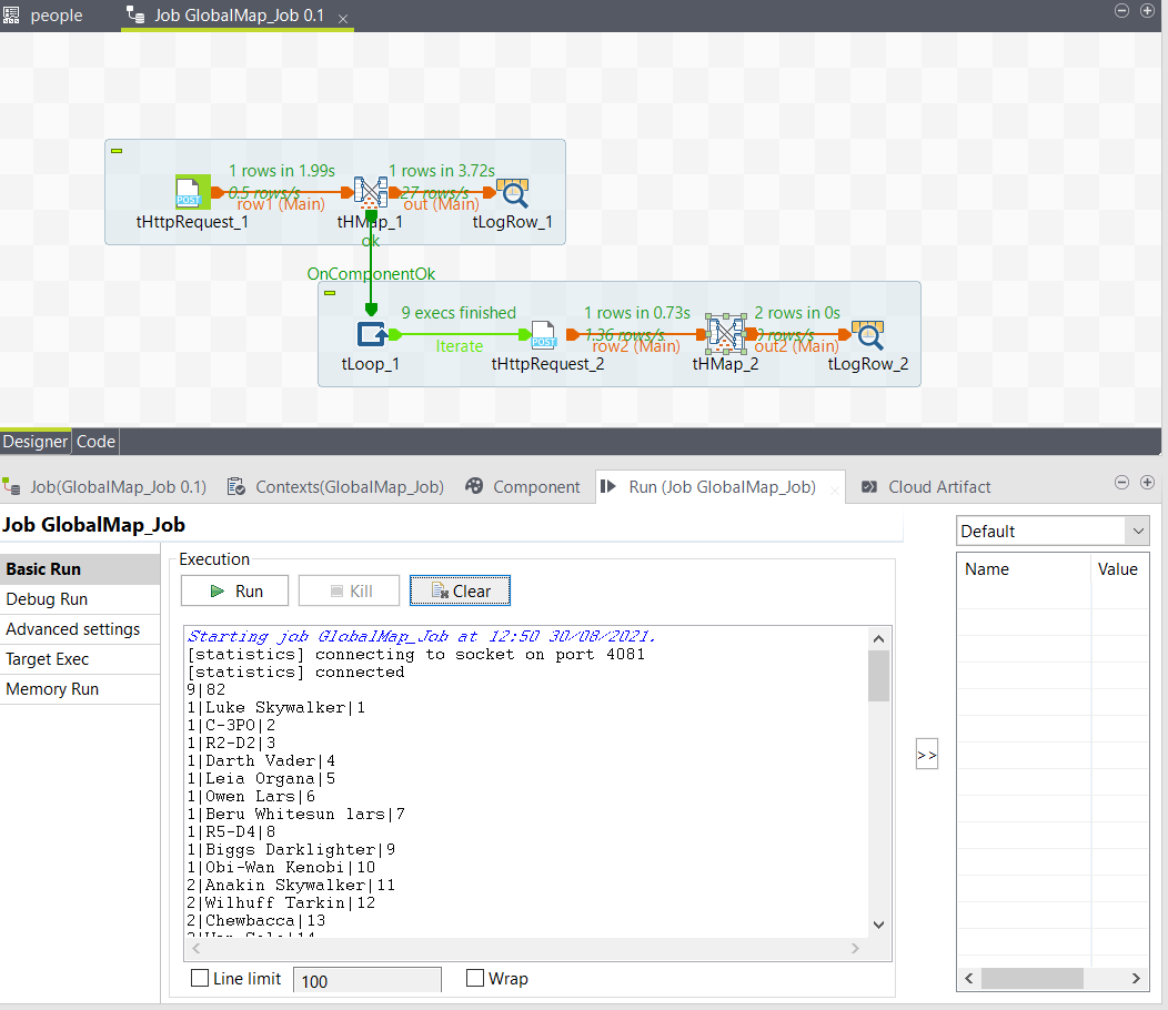
                Your Job looks like this:
                     - 
                Double-click the tLoop component and configure it as
                    follows:
                
Parameter Value Loop Type For From 1 To (((java.math.BigInteger)globalMap.get("total.pages"))).intValue() Step 1 This configuration allows you to define the end of the loop as the number of total pages in the API response. Since the total.pages variable created in the map is a BigInteger, you need to convert it to an Integer in order to use it as a value in the tLoop.
                         - 
                Double-click the second tHttpRequest component and
                    configure it as follows:
                
Parameter Value URI "https://www.swapi.tech/api/people?page="+((Integer)globalMap.get("tLoop_1_CURRENT_VALUE"))+"&limit=10" Method GET This configuration allows you to use the value of the current loop as a page number in the request parameters.
 - 
                Double-click the tLogRow and define the following
                    schema:
                
Column Type page Integer character String character_id Integer  - 
                Double-click the tHMap component to generate the
                    map.
                
- In the first step, select Select an existing hierarchical mapper structure and click Next, then select the structure you created from the API.
 - In the second step, keep the default option and click Next, then click Finish.
 
The map is created, you can now configure it. - Place the input results/uuid element to the output character_id element and the input results/name to the output character.
 - Place a GetValueFromExternalMap function to the output page element and add a Constant function on the Key argument.
 - 
                Double-click the Constant function and enter
                        tLoop_1_CURRENT_VALUE in the
                        Value field.
                This will allows you to retrieve the value of the current loop from the tLoop component to get the page number for each result.
                     - Open the Run tab and click Run to run the Job.
 
Results
            Did this page help you?
If you find any issues with this page or its content – a typo, a missing step, or a technical error – please let us know!