Skip to main content Skip to complementary content

Managing apps

You can create an app from the Qlik Sense hub, if you have the appropriate access rights. Apps are published to streams from the QMC, which is a part of Qlik Sense. To publish an app that is created in a Qlik Sense Desktop installation, you must first import it, by using the QMC. The security rules applied to the app, stream, or user, determine who can access the content and what the user is allowed to do. The app is locked when published. Content can be added to a published app through the Qlik Sense hub in a server deployment, but content that was published with the original app cannot be edited.

You can only publish apps that are unpublished:

  • To publish an app to more than one stream, you must first create a duplicate of the app..
  • To republish an app, create a duplicate of the published app, edit the duplicate and publish it.Use the option Replace existing to replace a published app.

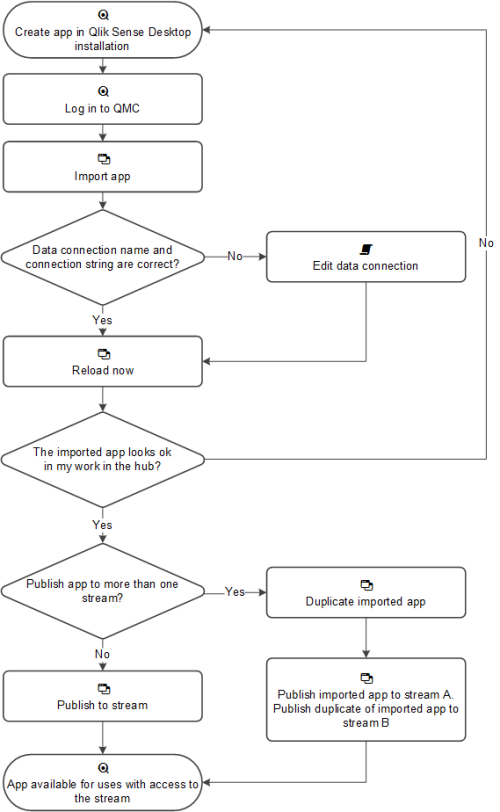
When importing an app that is created in a local installation of Qlik Sense, the data connection storage can differ between the environment where the app is created and the server environment. If so, the data connection properties Name and Connection string must be updated to match the server environment. Before publishing the app, check the app in My work in the hub.

Information noteIf the name of a data connection in the imported app is the same as the name of an existing data connection, the data connection will not be imported. This means that the imported app will use the existing data connection with an identical name, not the data connection in the imported app.

Workflow: Apps developed on a Qlik Sense Desktop installation

This workflow illustrates importing an app created from the hub in a Qlik Sense Desktop installation and publishing the app using the QMC in a Qlik Sense installation:

Workflow: Apps developed on Qlik Sense in a server deployment

This workflow illustrates publishing an app in a Qlik Sense installation:

Did this page help you?

If you find any issues with this page or its content – a typo, a missing step, or a technical error – please let us know!