Skip to main content Skip to complementary content

Properties panel basics

The properties panel of your visualization extension is defined by a property panel definition. The properties panel definition can be either added as a separate JavaScript file or included in the main JavaScript file.

Information noteThe visualization examples provided with Qlik Sense exemplifies properties panel definitions added as a separate JavaScript file as well as properties panel definitions included in the main JavaScript file.

The properties panel in Qlik Sense

The properties panel is available on the right-hand side when you are editing a visualization or a sheet. If it is hidden, click open right panel in the lower right-hand corner.

Depending on the visualization you have created, you have different settings options. Typically, you can do the following:

  • Edit titles
  • Change the way the visualization appears on the sheets
  • Add dimensions and measures and specify how they are displayed
  • Set the sorting order and sorting criteria

Property templates

The properties panel has support for different templates that are rendered in different ways. There are two main types of property templates:

  • Hierarchical templates
  • Plain templates

Hierarchical property templates

The hierarchical property templates renders a UI structure.

Plain property templates

The plain property templates are connected to an actual property value that is persisted. Based on the plain property templates, you can create custom properties of the following types:

  • String
  • Integer
  • Number
  • Check box
  • Drop down
  • Radio button
  • Switch
  • Slider
  • Range-slider

Reusable and custom properties

You can reuse property panel definitions that come built in with Qlik Sense. They include the following:

  • Dimensions
  • Measures
  • Sorting
  • Add-ons
  • Appearance

In addition to the reusable properties, you can define your own properties for your visualization. Qlik Sense automatically adds them to the property panel and takes care of persistence.

Properties workflow

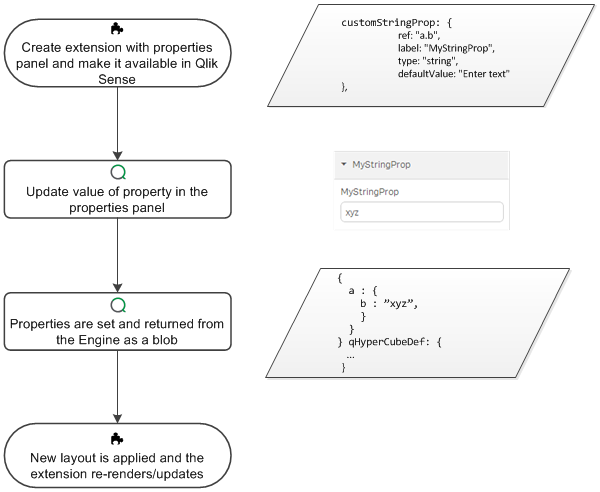
  1. Create extension with properties panel, and make it available in Qlik Sense

  2. Update value of property in the properties panel

  3. Properties are set and returned from the Engine as a blob

  4. New layout is applied and the extension re-renders/updates

Illustration of properties workflow

Did this page help you?

If you find any issues with this page or its content – a typo, a missing step, or a technical error – please let us know!