Skip to main content Skip to complementary content

Impact analysis

Impact analysis helps to identify all the Jobs that use any of the items centralized in the Repository tree view and that will be impacted by a change in the parameters of a repository item.

Impact analysis also analyzes the data flow in each of the listed Jobs to show all the components and stages the data flow passes through and the transformation done on data from the source component up to the target component.

The example below shows an impact analysis done on a database connection item stored under the Metadata node in the Repository tree view.

To analyze data flow in each of the listed Jobs from the source component up to the target component, complete the following:

Procedure

  1. In the Repository tree view, expand Metadata and browse to the metadata entry you want to analyze, employees under the DB connection mysql in this example.
  2. Right-click the entry you want to analyze and select Impact Analysis.
    A progress bar indicates the process of checking for all Jobs that use the modified metadata parameter. The Impact Analysis view appears in Talend Studio to list all Jobs that use the selected metadata entry. The names of the selected database connection and table schema are displayed in the corresponding fields.
    Impact Analysis view.
    Information noteNote: You can also open this view if you select Window > Show View > Talend > Impact Analysis.
  3. Right-click any of the listed Jobs and select an action to perform:
    • Open Job opens the corresponding Job in the Talend Studio workspace.
    • Expand/Collapse expands or collapses all the items included in the selected Job.
    Thus, you have an outline of the Jobs that use the selected metadata entry.
  4. From the Column list, select the column name for which you want to analyze the data flow from the data source (input component), through various components and stages, to the data destination (output component), Name in this example.
    Information noteNote: The Last version check box is selected by default. This option allows you to select the last version of your Job instead of displaying all versions of your Job in the analysis results.
  5. Click Analysis....
    A bar displays to indicate the progress of the analysis operation and the analysis results display in the view.

Results

Information noteNote: Alternatively, you can directly right-click a particular column in the Repository tree view and select Impact Analysis from the contextual menu to display the analysis results regarding that column in the Impact Analysis view.
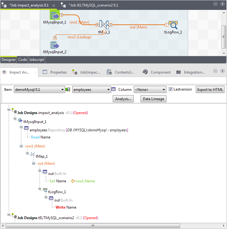
Analysis results in the Impact Analysis view.

The impact analysis results trace the components and transformations the data in the source column Name passes through before being written in the output column Name.

Did this page help you?

If you find any issues with this page or its content – a typo, a missing step, or a technical error – please let us know!