Skip to main content Skip to complementary content

What is Talend Data Mapper?

Talend Data Mapper allows you to map complex data records and documents and execute transformations.

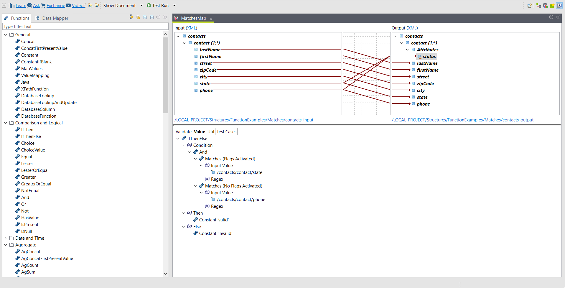
In the Mapping perspective of Talend Studio, you can create a map and configure it by simply dragging and dropping the data from an input structure to an output structure. For more complex mappings, you can create expressions, based on a set of functions, to define the value of an element.
Overview of a map.
Information noteNote: Talend Data Mapper is not shipped with Talend Studio by default. You need to install it using the Feature Manager. For more information, see Installing features using the Feature Manager.

Core concepts

  • A structure defines the semantics of the data. It contains a root and a hierarchy of elements. For more information, see Working with structures.
  • A representation contains the information needed to produce a structure for a specific document format. The default representation is XML. For more information, see Representations properties.
  • An element is a portion of a structure, an XML element or a database column, for example.
  • A map is a transformation between an input and an output structure. For more information, see Working with maps.
  • A function is a unit of code that accepts a fixed or variable number of arguments and returns a single value. Functions are used to create expressions. For more information, see Introduction to Talend Data Mapper functions.
  • An expression refers to the use of one or several functions to define the value of an element. For more information, see Standard map expressions.
  • A loop is an expression that defines how to handle an element that can occur several times in the same object. For more information, see Loop expressions.

Did this page help you?

If you find any issues with this page or its content – a typo, a missing step, or a technical error – please let us know!