Skip to main content Skip to complementary content

Using parameterized expressions

Once you have created the parameterized expressions, you can either embed them in a fragment like a function call, or nest it in another parameterized expression.

Using parameterized expressions in a fragment

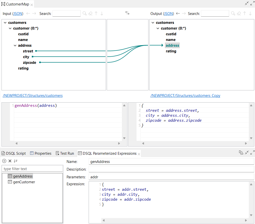
You can call a parameterized expression in a fragment by starting to type its name, and then the auto-completion displays the defined parameterized expression. You can also directly drag and drop the parameterized expression in the fragment editor or use the Copy and Paste options. In this example, the genAddress parameterized expression is called in a fragment:
Example of the genAddress parameterized expression used in a fragment.
When you use a parameterized expression in a fragment, the expression editor is split in two parts:
  • On the left, the expression you have entered.
  • On the right, the generated expression where the placeholders have been replaced by the actual content, which is called the virtual expression. This part is not editable.

Using parameterized expressions in another parameterized expression

You can call a parameterized expression inside another parameterized expression. In this example, the genAddress parameterized expression is called in the genCustomer parameterized expression:
Example of the genAddress parameterized expression used inside genCustomer parameterized expression.

Viewing parameterized expressions in the DSQL Script view

Once you have added the parameterized expression in your mapping, you can view the defined parameterized expression in the DSQL Script view by clicking Generate parameterized expression(s):
DSQL Script view with parameterized expressions generated.

Did this page help you?

If you find any issues with this page or its content – a typo, a missing step, or a technical error – please let us know!