Skip to main content Skip to complementary content

Filtering records

Use filters to separate your data into different output files.

About this task

In the input file, some ProbeTempF elements have N/C as a value. This value is invalid and the records containing it need to be separated from the valid records.

Procedure

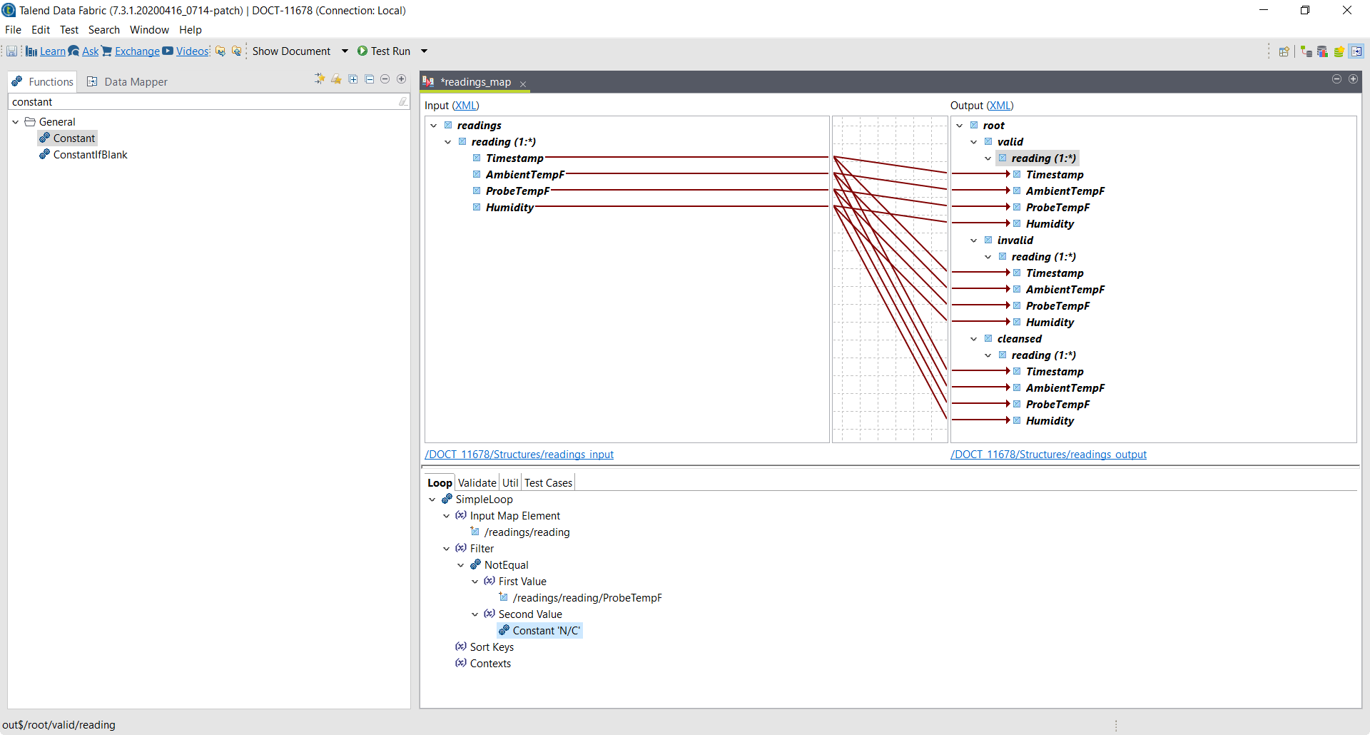
  1. In readings_map, click the reading element under invalid.
  2. Drag and drop an Equal function from the Functions tab on the Filter argument under the SimpleLoop function.
  3. Drag the ProbeTempF element from the input structure on the First Value argument.
  4. Drag a Constant function on the Second Value argument.
  5. Double-click the Constant function and enter N/C in the Value field.
    The invalid element is now configured to contain only records in which the ProbeTempF value is N/C.
  6. Click the reading element under valid.
  7. Drag and drop a NotEqual function from the Functions tab on the Filter argument under the SimpleLoop function.
  8. Drag the ProbeTempF element from the input structure on the First Value argument.
  9. Drag a Constant function on the Second Value argument and set its value as N/C.
    The valid element is now configured to filter out records in which the ProbeTempF value is N/C.
  10. Save your map.

Did this page help you?

If you find any issues with this page or its content – a typo, a missing step, or a technical error – please let us know!