Skip to main content Skip to complementary content

Collecting rejected data

Procedure

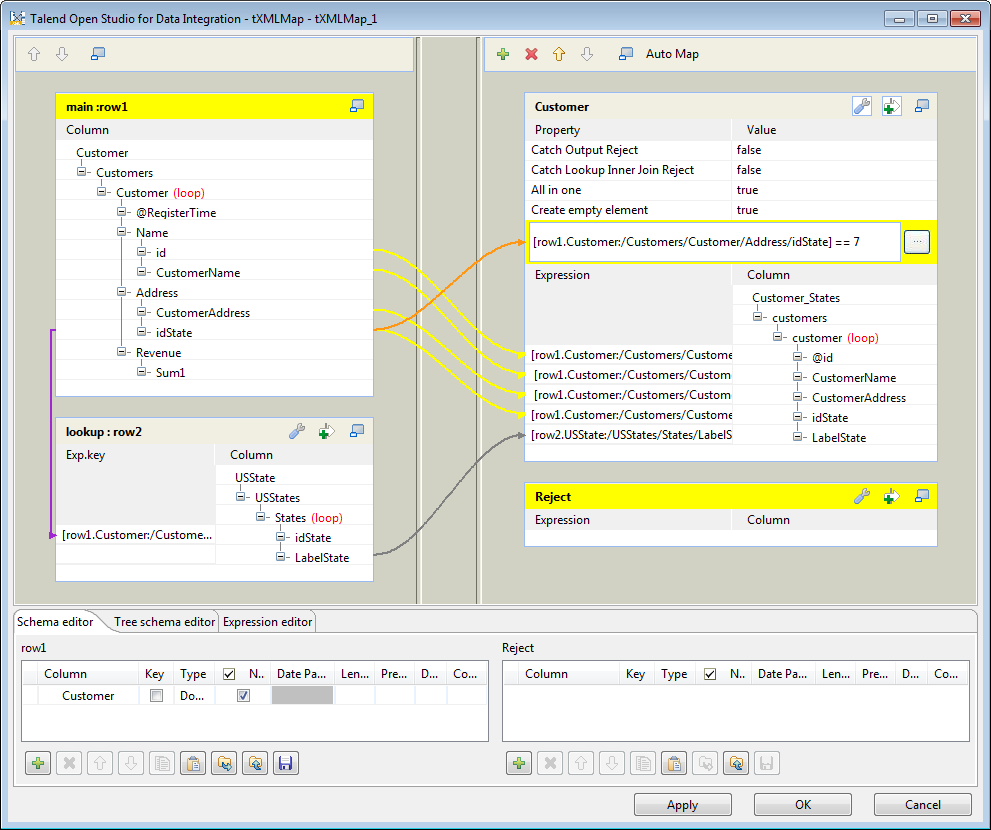
  1. Double-click the tXMLMap component to open its Map Editor. An empty Reject output table that carries the rejected data has been added to the output side to represent the output data flow carrying the rejected data.
  2. In the row1 main input table, click the id node and drop it on the Reject output table. A column id is added to the Reject schema table in the Schema editor on the lower part of the map editor.
  3. Do the same to drop CustomerName, CustomerAddress, and idState in the row1 main input table and LabelState in the row2 lookup input table on the Reject output table. Another four columns CustomerName, CustomerAddress, idState, and LabelState are added to the Reject schema table in the Schema editor.
    Information noteNote:

    In this scenario, the Reject output flow uses the flat data type. However, you can create an XML tree view for this flow similar to the Customer output flow using the Document data type. For further information about how to use the Document type, see Mapping and transforming XML data.

  4. On the top of the Reject output table, click the button to open the property setting area.
  5. Set the value of the Catch Output Reject property to true to catch the data rejected by the filter set up in the previous scenario for the Customer output flow.
  6. Set the value of the Catch Lookup Inner Join Reject property to true to catch the data rejected by the inner join operation.
  7. Click OK to validate the changes and close the map editor.

Did this page help you?

If you find any issues with this page or its content – a typo, a missing step, or a technical error – please let us know!