Skip to main content Skip to complementary content

Mapping the input data flow

Procedure

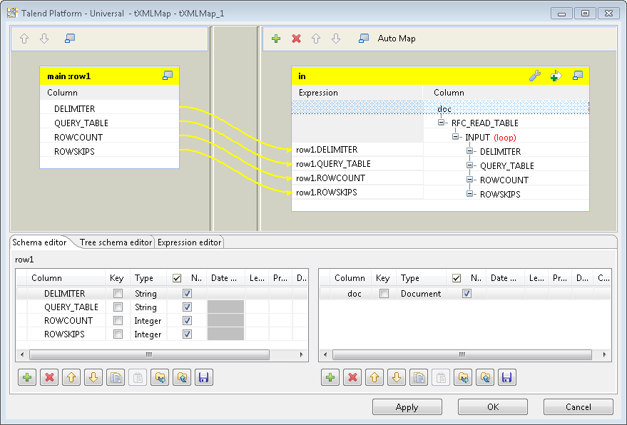
  1. Double-click the first tXMLMap to open its map editor. In the in table on the right side, right-click the node doc and select Import From Repository from the contextual menu.
  2. In the pop-up Metadata dialog box, select Input_Schema in the folder RFC_READ_TABLE and click OK to close the dialog box. The schema is added to the XML tree.
  3. Drag and drop all columns in the input table main:row1 on the left side to the corresponding elements in the in table on the right side. Then in the in table, delete the other elements that do not need an input value.
  4. Click OK to save the settings and close the map editor.
  5. Connect tSAPBapi to the second tXMLMap using a Row > Main connection.

Did this page help you?

If you find any issues with this page or its content – a typo, a missing step, or a technical error – please let us know!