Skip to main content

Collecting information after a Talend SAP Function failure

ABAP is the 4GL language of SAP. Every business function is written in ABAP like BAPI (Business Application Programmable Interface) or FM (function modules). Whether an ABAP program throws an exception or creates an error can be seen in Transaction ST22 .

After a Talend SAP Function Module falls in error, you may want to get detailed information about this error for troubleshooting purpose. This article gives you the detailed steps to access the dump of a Function module failure from within your SAP system.
Environment

This article is valid for all Talend products on subscription from v5.6 upwards.

Procedure

This procedure does entirely take place in your SAP System. Details can be obtained using transaction ST22. To call the transaction follow these steps.

  1. Connect to your SAP system.
  2. Call the transaction ST22 (ABAP Dump Analysis).
  3. In the Own Selection area, the current date is preselected. If necessary, change the date, the user and other filter items. Alternatively, simply select Today for the current date.
  4. Then hit Start to get the ALV-List of all runtime errors.
  5. Double-click one of the dumps to see the details of the error.
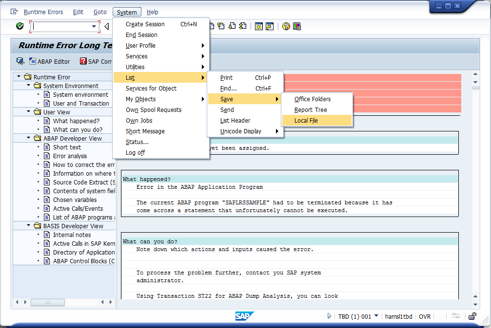
  6. Choose to export it to a local file using menu System > List > Save > Local File.

    When prompted select Rich Text Format as export format.

What to do next

If you cannot diagnose the problem yourself open a case with Talend Technical Support .

Did this page help you?

If you find any issues with this page or its content – a typo, a missing step, or a technical error – please let us know!